I file di WordPress formano la base del vostro sito WordPress. La directory dei file risiede su un server, sia che il server sia di vostra proprietà e conservato nel vostro ufficio sia che sia gestito da una società di hosting. All’interno di queste directory esistono varie cartelle e file, ognuno dei quali ha uno scopo per fornire comandi e servire contenuti all’utente finale. La buona notizia è che la struttura dei file di WordPress rimane la stessa per tutti i nuovi siti web WordPress, e questo facilita la comprensione di come tutto è configurato. Tuttavia, i file stessi, e il codice attribuito a ciascuno, possono sembrare confusi all’inizio.
Ecco perché daremo uno sguardo approfondito ai file di WordPress e ai loro scopi. Dai file di configurazione di WordPress alla cartella wp-content che memorizza e distribuisce tutte le vostre immagini, temi e plugin, è importante capire il funzionamento interno dei file di WordPress per la gestione futura e la modifica del sito.
L’Importanza di Conoscere i File di WordPress
Vi starete chiedendo: che senso ha imparare i file e le strutture di directory di WordPress?
Questa è un’ottima domanda; in alcuni casi, non c’è alcun motivo per conoscerli. Se avete un sito web ma preferite passare le questioni tecniche alla vostra società di hosting o di sviluppo, probabilmente non avete bisogno di sapere nulla della cartella wp-includes o di cosa significa .htaccess.
Se non avete problemi a lasciare quel tipo di gestione ad altri esperti, come se doveste optare per un piano di hosting gestito, questo vi lascia più tempo ed energia per concentrarvi sulle vostre attività quotidiane.
Tuttavia, aspiranti developer e designer avanzati, e in generale chiunque lavori con un sito web, hanno bisogno di capire gli intricati meccanismi della struttura dei file di WordPress. Inoltre, anche chi possiede siti web meno tecnici potrebbe imparare una cosa o due sul caricamento dei file o sulla protezione dei loro database per il futuro.
Ecco alcune delle ragioni principali per imparare a conoscere i file di WordPress:
- Conoscere la struttura dei file di WordPress aiuta gli utenti regolari di WordPress a risolvere i problemi in autonomia invece di rivolgersi a una società di hosting o di sviluppo; e questo incentiva il risparmio di denaro e tempo.
- Vi fate un’idea dei file di base che aiutano WordPress a fare la sua magia.
- Avete una migliore comprensione di come le immagini e gli upload dei media vengono memorizzati, permettendovi di optare per metodi di upload alternativi come SFTP e capire come condividerli e proteggerli quando necessario.
- Si vede dove e come vengono memorizzati temi e plugin, aprendo opzioni per altri metodi di caricamento e possibilità di capire i problemi che si verificano da plugin o temi.
- È possibile moderare i file della lingua per raggiungere nuovi clienti in tutto il mondo.
- Potete fare semplici modifiche al vostro sito senza causare danni, visto che le modifiche al codice nella bacheca non sono raccomandate ed è molto più facile fare le modifiche appropriate quando siete almeno un po’ a vostro agio nel setacciare i file.
- Ci sono opzioni per impostare i permessi dei file e limitare il contenuto da certi utenti, migliorando la sicurezza generale.
- Potete usare uno dei tanti metodi per caricare e scaricare i file di WordPress. È possibile che finiate per imbattervi in una soluzione più facile o più pratica.
- Potete generare backup del vostro sito web e proteggere i file del vostro sito, eliminando le domande su quanto sia davvero sicuro il vostro sito web.
- Chi ha una forte conoscenza dei file di WordPress lato di sviluppo può trasferire con successo l’accesso ai file ai proprietari del sito e risolvere eventuali problemi che vengono con il sito.
- È spesso necessario attingere ai file di WordPress se un sito viene violato o si verifica un conflitto che blocca il sito. Per esempio, a volte è necessario rimuovere o sostituire un file danneggiato.
- La risoluzione degli errori di WordPress è molto più facile quando si sa come navigare tra i file di WordPress.
Dove Sono Archiviati i File di WordPress?
Proprio come il software del vostro computer e i file multimediali sono memorizzati su dischi rigidi interni, i file di un sito WordPress sono collocati su server per garantire che siano in grado di fornire l’ampia varietà di contenuti, design e azioni che si uniscono per presentare un’esperienza completa del sito web all’utente.
Quel server, a volte chiamato macchina o computer, è situato in qualche luogo fisico. E questo è principalmente l’essenza di un server di hosting: una macchina che sembra e funziona in modo simile al vostro computer.
La posizione fisica dipende da come pensate di ospitare il vostro sito web. È possibile gestire un server da casa vostra o dal vostro ufficio. Molte aziende gestiscono i propri sistemi di server per mantenere il pieno controllo sui loro dati. D’altra parte, molti siti web sono memorizzati su server remoti, di solito gestiti da società di hosting, come Kinsta.
I file del vostro sito WordPress sono caricati su un server collegato a internet che è in grado di proteggere e servire i file giusti al momento giusto. Inoltre, il server host vi permette di accedere ai file tramite un’interfaccia digitale, anche se i file stessi sono altrove su un server in un centro dati.
Ci sono molti tipi di server e opzioni di hosting, ma alcuni di essi includono i seguenti:
- Hosting condiviso.
- Hosting basato sul cloud.
- Server privati virtuali.
- Server web dedicati.
- Hosting WordPress gestito.
La scelta dell’hosting dipende in definitiva da quanto accesso e controllo volete sui file del vostro sito.
Archiviazione Locale
È anche possibile memorizzare i file di WordPress su una macchina locale. Per esempio, potete andare sul sito WordPress.org e scaricare un file zip con la versione più recente di WordPress e i suoi file.
Molti developer memorizzano i file del loro sito su un computer locale per diverse ragioni. Prima di tutto, potreste voler sviluppare e progettare un sito web in un ambiente meno pubblico prima di lanciare un sito web da far vedere al pubblico. Seguire questa strada significa che aggiungerete ai file originali e userete una sandbox di sviluppo e un server desktop come XAMPP o WAMP.
Fate clic qui per sapere come installare una versione locale di WordPress.
L’obiettivo di un’installazione locale è quello di imitare la configurazione fornita da una società di hosting. Ottenete uno stack di hosting simile per servire i vostri file e generare la funzionalità del sito dai vostri file locali. È possibile eseguire il rendering del vostro sito web in-progress nel browser per testare come procede il progresso. È anche comune approfittare di un ambiente di staging o di uno strumento sandbox, che aiuta lo sviluppo e il test, fornendo anteprime dei vostri cambiamenti e un’esperienza più user-friendly di quella che vedreste nella vostra directory di file.
Come Si Accede ai File di WordPress?
Ora sappiamo che i file di WordPress si trovano su un server o in un ambiente locale. Questo è fantastico, ma come si fa ad accedere ai file per aggiungere altro al design del vostro sito web, caricare nuovi temi, e organizzare elementi come i vostri file del core o gli elementi multimediali?
Ecco le diverse opzioni tra cui scegliere per accedere, visualizzare e moderare i vostri file WordPress:
- Accesso ai file in locale.
- Attraverso un client FTP.
- Attraverso la bacheca del cPanel.
- Attraverso la bacheca di WordPress.
Potete usare ognuno di questi metodi per trovare e gestire i vostri file WordPress. Tuttavia, alcuni sono migliori di altri, mentre altri non sono solitamente raccomandati.
Continuate a leggere qui sotto per saperne di più su come accedere ai file attraverso i vari metodi menzionati.
Accedere Localmente ai File di WordPress
È abbastanza semplice individuare i file di WordPress memorizzati su una macchina locale.
La prima opzione è quella di scaricare una copia vuota di WordPress e usare quei file per imparare a conoscerli e potenzialmente gestire il vostro sito web prima di caricarli su un server.
In questo caso, l’unico requisito è il download iniziale della directory di file WordPress. Dopo di che, l’accesso ai file non è diverso dal fare clic attraverso i vostri altri file su un computer.
Per iniziare, scaricate la copia più recente di WordPress sul vostro computer.
Fate clic sul pulsante Get WordPress.

Fate poi clic sul pulsante Download relativo alla versione più recente. WordPress ha già la versione corrente visualizzata, quindi questa è di solito la scelta migliore.

Salvate il file su un’unità locale che ricorderete. Decomprimete quel file per accedere ai file di WordPress. Dovrebbe avere un nome simile a “wordpress-[versione]”.
Fate clic su quel file e conservate la versione zippata nella stessa posizione.

Tutti i file di WordPress sono memorizzati in un file chiamato “WordPress”. Selezionalo.

Ora dovreste vedere un insieme di cartelle e file come wp-content, wp-admin, e il file wp-login.php.
Questo è l’aspetto della directory di file e cartelle di WordPress. Cambia raramente, tranne quando ci sono aggiornamenti all’intero sistema di gestione dei contenuti.
Potete aprire ogni cartella per visualizzarne il contenuto, aprendo e modificando (se necessario) anche i file di WordPress sotto le cartelle primarie.

In questo scenario, i file locali di WordPress non hanno alcun legame con Internet o con un server. Pertanto potete apportare modifiche senza alcuna ripercussione. Tuttavia, a un certo punto vi conviene aggiungere i file a un ambiente di sviluppo ed eventualmente trasferirli su un server di hosting live.
Accedere ai File di WordPress con un Client FTP
Un altro modo per visualizzare e riorganizzare i vostri file WordPress è con l’aiuto di un client FTP (file transfer protocol). Il protocollo di trasferimento di file collega il vostro ambiente di file locale a quello del vostro sito web live su un server ospitato. In questo modo, potete trascinare istantaneamente un file dal vostro computer ai file del vostro sito web, senza molte limitazioni o la necessità di attingere alla bacheca del vostro hosting.
Esistono diversi client FTP che potete usare. La nostra guida per caricare file HTML su WordPress contiene i passi per collegare un client FTP e caricare un file nei file del vostro sito.
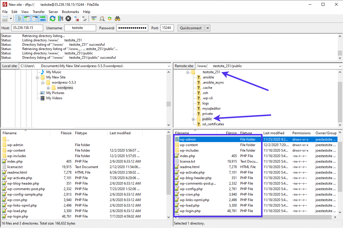
Qui sotto c’è una versione abbreviata di quel processo usando FileZilla come client FTP:
Per iniziare, andate alla scheda Siti nella vostra bacheca Kinsta.

Trovate il sito per il quale volete accedere ai file e fateci clic sopra nella vostra lista.

Sotto la scheda Info, individuate la sezione “SFTP/SSH”. Queste sono le credenziali che dovrete incollare nel client FTP per connettervi al server. Includono “Host”, “Username”, “Password” e “Port”.

Ogni client FTP è un po’ diverso, ma in genere si possono trovare i campi corrispondenti per la connessione al server del sito tramite l’FTP.
Per esempio, in FileZilla, i campi Quickconnect sono nella parte superiore della finestra, e sono tutti nominati esattamente come quelli che vedete nella bacheca di Kinsta.
Incollate le credenziali SFTP nei campi Host, Username, Password e Port. Fate clic sul pulsante Quickconnect per procedere.

Se incontrate un errore è probabile che sia dovuto al fatto che FileZilla ha come default una connessione FTP, mentre Kinsta richiede una connessione SFTP.
Per risolvere questo problema in FileZilla, andate su “File > Site Manager”, e cambiate il campo “Protocollo” da FTP a SFTP.
Fate clic sul pulsante “Connect” e tutto dovrebbe funzionare bene.

Il client FTP spesso impiega solo un momento per elaborare le credenziali e sincronizzare i file locali e quelli sul vostro server.
Dopo aver visto i file sul server, individuate il file principale; fate clic sulla cartella “public” per rivelare tutti i file di WordPress attualmente installati sul vostro sito web.
Come al solito, vediamo cartelle come wp-admin e wp-content, cosa che permette di capire più facilmente quando siete nel posto giusto.

L’accesso ai file di WordPress attraverso un client FTP è solo l’inizio. Ora avete la possibilità di caricare file, duplicare cartelle e trascinare elementi come temi e plugin. È anche un ottimo posto per aggiungere il vostro codice personalizzato, ma ricordate di non modificare i file del core che non dovrebbero mai essere toccati.
Tra tutti i metodi per accedere ai file di WordPress, Kinsta raccomanda il processo del client FTP come soluzione migliore. L’unica altra alternativa che ha senso in alcune situazioni è quando si usa un ambiente locale per scopi di staging o di test.
Accedere ai File di WordPress nel cPanel
Il processo per provare e modificare i file di WordPress attraverso il cPanel è descritto nella nostra guida per caricare file HTML su WordPress.
In generale, cPanel è un pannello di controllo fornito da alcune società di hosting per accedere a quello che viene chiamato il File Manager nel vostro account di hosting.
Kinsta non usa la bacheca di cPanel. Usiamo invece il nostro cruscotto personalizzato MyKinsta che fornisce tutti i dettagli di accesso SFTP per gestire i file del vostro sito.
Se tuttavia usate un host che si serve di cPanel, seguite questi passaggi per arrivare ai file di WordPress:
- Accedete al vostro pannello di hosting.
- Individuate il pulsante File Manager. Fateci clic sopra.
- Usate i vari pulsanti come “Upload”, “Move File” e “New Folder” per gestire e modificare ciò che è già presente nei vostri file di WordPress.
Spesso avete anche l’opzione di connettervi via FTP attraverso cPanel. Questa funzione di cPanel di solito si chiama FTP Accounts o FTP Session control, ed è situata vicino al File Manager.
Accedere ai File di WordPress nella Bacheca di WordPress
Tecnicamente, WordPress fornisce l’accesso ad alcuni file nella bacheca, in particolare i file del tema.
Questo si deve al fatto che le impostazioni del tema sono presentate nella bacheca e questi file sono necessari all’interno della vostra bacheca per garantire una corretta funzionalità.
Tuttavia, vi consigliamo vivamente di saltare il processo di modifica di questi file nella bacheca.
Ecco perché dovreste evitare di modificare i file del tema dalla bacheca di WordPress:
- Le modifiche possono essere sovrascritte quando arrivano futuri aggiornamenti di WordPress o del tema.
- Non c’è un backup dei file del tema del vostro sito web per garantire che le modifiche non stiano causando alcun danno.
- Una modifica diretta al vostro tema potrebbe rompere il vostro sito web, quindi è meglio fare modifiche attraverso le impostazioni del tema o da una copia modificata in un ambiente di sviluppo poi trasferita tramite un client FTP.
Detto questo, capiamo che alcune persone andranno avanti e modificheranno comunque i file del tema all’interno della bacheca. Non è una cattiva cosa da fare se state solo pasticciando con un modello o testando un sito web. Tuttavia, vi invitiamo a evitarlo del tutto se lavorate con un sito web importante.
Se avete intenzione di andare avanti con modifiche dirette ai file del tema, considerate di usare un file manager che genera una copia dei vostri file con un nuovo nome. Conservate l’originale e modificate solo la versione duplicata. Questi file di backup del tema assicurano che potrete riattivare ciò che avevate prima se si verificano problemi.
Per accedere ai file del tema nella bacheca, andate su “Aspetto > Editor del tema”.

Vedrete comparire un avvertimento sui pericoli della modifica di questi file direttamente nella bacheca: questo vi serve come un bel promemoria per non scherzare con quest’area!
Nel complesso, questa sezione del bacheca ha i seguenti file e i loro contenuti:
- style.css
- functions.php
- footer.php
- header.php
- index.php
- sidebar.php

Tutti questi file sono memorizzati nella cartella del tema del vostro sito web (che si trova nella directory wp-content), quindi avete la possibilità di gestire i file attraverso un percorso più sicuro. Inoltre, sono tutti file di design, il che rende facile attenersi alle soluzioni di editing alternative attraverso lo strumento Personalizza di WordPress.
Anche se questo non vi dà accesso diretto ai vostri file, il Personalizza fornisce un ambiente sicuro per modificare l’aspetto del vostro sito WordPress. Inoltre, potete scegliere di aggiungere il vostro codice CSS che poi viene scritto nei file del sito dopo il salvataggio.
Per seguire questo percorso, andate su “Aspetto > Personalizza” nella bacheca.

Ora avete una visione completa del vostro tema, con aggiornamenti in tempo reale dell’anteprima mentre modificate le impostazioni. Il vantaggio è che l’anteprima non apporta un cambiamento istantaneo al vostro sito web live. Potete invece controllare il nuovo design e poi premere il pulsante “Pubblica” quando vi sembra che tutto sia pronto.
Come potete vedere, sono disponibili vari moduli per modificare indirettamente i vostri file di stile con le impostazioni per l’identità del vostro sito, i colori, i menu, i widget e le impostazioni della homepage.

Come detto, la scheda “CSS aggiuntivo” è la sezione ideale per aggiungere stili ai file del vostro sito senza fare pasticci con una modifica diretta del file. Inoltre, avete il vantaggio di poter vedere in anteprima le vostre modifiche prima di salvarle. Basta incollare o digitare il codice desiderato nel modulo CSS.

Struttura dei File e delle Directory di WordPress
Guardare la struttura dei file e delle directory di WordPress per la prima volta può far sentire alcune persone sopraffatte. Tuttavia, non ci vuole molto a riconoscere queste cartelle e file e gli strumenti familiari che lavorano al vostro fianco per modificare rapidamente gli elementi del sito web e incorporare modifiche al codice unico per miglioramenti avanzati ai vostri siti web.
Ora che avete pieno accesso ai file, cosa viene dopo?
Raccomandiamo di scorrere il seguente elenco di file predefiniti di WordPress in modo da ottenere una comprensione completa di ciò che ciascuno di essi fa per il vostro sito web e dove si trovano all’interno della cartella di WordPress.
Inoltre, la struttura della directory dei file è ben organizzata in categorie in modo da dover lavorare solo in un’area per regolare cose come gli elementi di design o visualizzare i file del core.
Anche se può sembrare intimidatorio all’inizio, continuate a leggere per avere un quadro più chiaro di ogni file e di come possono essere usati come strumenti preziosi nel vostro processo di sviluppo.
File del Core di WordPress
Se avete letto fin qui, avete già dato un’occhiata ai file del core di WordPress.
Spesso indicato come un’installazione pulita o vuota di WordPress, il gruppo di file che inizialmente scaricate per installare WordPress per la prima volta costituiscono quello che si conosce come “Core di WordPress”.
Questi file del core finiscono per formare l’interfaccia di amministrazione del vostro sito web e lavorano insieme per fornire il giusto contenuto al frontend.
Esistono parecchi file di base, ma alcuni dei principali sono:
- wp-admin
- wp-include
- index.php
- license.txt
- readme.html
- wp-activate.php
- wp-blog-header.php
- wp-comments-post.php
- wp-config-sample.php
- wp-cron.php
- wp-links-opml.php
- wp-load.php
- wp-login.php
- wp-mail.php
- wp-settings.php
- wp-signup.php
- wp-trackback.php
- xmlrpc.php
Qui sotto c’è un esempio per darvi un’idea di come sono alcuni dei file del core. Questo è il file wp-config.php (che viene fornito da WordPress come wp-config-sample.php e viene modificato manualmente o convertito automaticamente in un file wp-config.php a seconda del processo di installazione).

La maggior parte dei file del core di WordPress contengono commenti che vi dicono cosa fa ogni funzione, o a volte spiegano direttamente cosa fa l’intero file per il vostro sito web.
Comprendere i file del core è imperativo se avete intenzione di risolvere i comuni errori di WordPress e di muovervi nel backend del vostro sito web con cognizione di causa. Per non parlare del fatto che i file del core vi mostrano veramente come funziona WordPress come un ecosistema unificato.
Conoscere i File del Core di WordPress
L’elenco dei file del core elencati prima è quello che otterrete con ogni nuovo download di WordPress. Si trovano decomprimendo un file di installazione di WordPress o accedendo ai file del vostro sito attuale attraverso un client FTP o la bacheca del vostro host.

Ogni file ha il suo scopo. Alcuni sono più importanti di altri, e ce ne sono alcuni a cui non vi serve proprio pensare. Nelle sezioni che seguono, vedremo in dettaglio i file essenziali del core, delineando ciò che ciascuno di essi fa per il vostro sito web e se c’è o non c’è motivo di modificare quei file. Non copriremo tutti i file di WordPress, solo quelli più importanti.
Il File .htaccess
Il file .htaccess fa parte della directory principale di WordPress, che serve come un file di configurazione di base sul server web Apache. Se state ospitando il sito su Kinsta, potreste notare che non riuscite a trovare il file .htaccess. Questo perché Kinsta usa il server web Nginx, che fornisce prestazioni migliori di Apache.
Nel complesso, sia Apache che Nginx offrono opzioni simili per aggiungere regole speciali e configurare i redirect.
Se il vostro sito si trova su altri host, abbiamo scritto una guida completa sul file.htaccess. Il server web Apache è il più comune per gli host condivisi economici, e offre impostazioni di configurazione per dire al vostro server web come lavorare. In WordPress, il file .htaccess è particolarmente importante per controllare i permalink del vostro sito web e farli apparire puliti e standardizzati in tutto il sito.
Come detto, chi ha un sito ospitato su Kinsta non potrà individuare un file .htaccess passando attraverso una connessione FTP.

Tuttavia, su altri host il file .htaccess compare nella directory superiore, vicino a elementi essenziali come index.php e sotto le cartelle wp-admin, wp-content e wp-includes.

Quando Usare il File .htaccess
La maggior parte delle volte, il file .htaccess dovrebbe essere lasciato intatto. Tuttavia, ci sono diverse azioni e reindirizzamenti che potete attivare aggiungendo o modificando il file.
In Kinsta, queste azioni si fanno dalla bacheca di MyKinsta. Per esempio, è possibile impostare regole di reindirizzamento, bloccare indirizzi IP e mettere una password sul vostro sito nella bacheca, tutte cose che in genere si potrebbero completare con un file .htaccess standard.
Nel complesso, il file .htaccess è il migliore quando avete bisogno di impostare le seguenti regole o completare queste azioni:
- Aumento della dimensione massima di caricamento per gli elementi multimediali e i file.
- Bloccare l’accesso a specifici indirizzi IP.
- Impostare i reindirizzamenti da un URL all’altro.
- Aggiungere regole al file in modo che il contenuto della cache venga servito in modo più efficiente.
- Reindirizzare HTTP a HTTPS.
Il File wp-config.php
Il file wp-config.php è essenziale e molto utile per tutti gli utenti di WordPress poiché contiene tutte le impostazioni di base di WordPress. Questo significa che il file wp-config.php vi permette di modificare varie aree del vostro sito WordPress, dal database all’aggiornamento automatico della versione di WordPress. Un altro motivo per cui wp-config.php è così importante è perché offre opzioni per attivare una funzione di debug di WordPress, rendendolo vitale per la risoluzione dei problemi in futuro.
Accessibile attraverso un client FTP, il file wp-config.php si trova andando al file public (a volte chiamato public_html o www) sotto la vostra directory principale.
Potete localizzare il file wp-config.php vicino ad alcune delle cartelle primarie di WordPress, nella lista dei file come wp-cron.php e wp-comments.php.

Ecco il contenuto predefinito del file wp-config.php:
<?php
/**
* The base configuration for WordPress
*
* The wp-config.php creation script uses this file during the
* installation. You don't have to use the web site, you can
* copy this file to "wp-config.php" and fill in the values.
*
* This file contains the following configurations:
*
* * MySQL settings
* * Secret keys
* * Database table prefix
* * ABSPATH
*
* @link https://wordpress.org/support/article/editing-wp-config-php/
*
* @package WordPress
*/
// ** MySQL settings - You can get this info from your web host ** //
/** The name of the database for WordPress */
define( 'DB_NAME', 'database_name_here' );
/** MySQL database username */
define( 'DB_USER', 'username_here' );
/** MySQL database password */
define( 'DB_PASSWORD', 'password_here' );
/** MySQL hostname */
define( 'DB_HOST', 'localhost' );
/** Database Charset to use in creating database tables. */
define( 'DB_CHARSET', 'utf8' );
/** The Database Collate type. Don't change this if in doubt. */
define( 'DB_COLLATE', '' );
/**#@+
* Authentication Unique Keys and Salts.
*
* Change these to different unique phrases!
* You can generate these using the {@link https://api.wordpress.org/secret-key/1.1/salt/ WordPress.org secret-key service}
* You can change these at any point in time to invalidate all existing cookies. This will force all users to have to log in again.
*
* @since 2.6.0
*/
define( 'AUTH_KEY', 'put your unique phrase here' );
define( 'SECURE_AUTH_KEY', 'put your unique phrase here' );
define( 'LOGGED_IN_KEY', 'put your unique phrase here' );
define( 'NONCE_KEY', 'put your unique phrase here' );
define( 'AUTH_SALT', 'put your unique phrase here' );
define( 'SECURE_AUTH_SALT', 'put your unique phrase here' );
define( 'LOGGED_IN_SALT', 'put your unique phrase here' );
define( 'NONCE_SALT', 'put your unique phrase here' );
/**#@-*/
/**
* WordPress Database Table prefix.
*
* You can have multiple installations in one database if you give each
* a unique prefix. Only numbers, letters, and underscores please!
*/
$table_prefix = 'wp_';
/**
* For developers: WordPress debugging mode.
*
* Change this to true to enable the display of notices during development.
* It is strongly recommended that plugin and theme developers use WP_DEBUG
* in their development environments.
*
* For information on other constants that can be used for debugging,
* visit the documentation.
*
* @link https://wordpress.org/support/article/debugging-in-wordpress/
*/
define( 'WP_DEBUG', false );
/* That's all, stop editing! Happy publishing. */
/** Absolute path to the WordPress directory. */
if ( ! defined( 'ABSPATH' ) ) {
define( 'ABSPATH', __DIR__ . '/' );
}
/** Sets up WordPress vars and included files. */
require_once ABSPATH . 'wp-settings.php';
Quando Usare il File wp-config.php
Se siete curiosi di conoscere i dettagli intricati di questo file essenziale, potete imparare di più sul file wp-config in questa guida. In generale, è uno dei file più importanti che avete nella directory di WordPress. Questo perché gran parte dell’infrastruttura del sistema è configurata utilizzando il file wp-config.php e ha definizioni e istruzioni PHP per garantire che WordPress funzioni senza problemi.
Non è così comune per uno sviluppatore accedere al file wp-config.php su base regolare, ma ci sono alcune ragioni per considerare la modifica di ciò che è nella cartella o anche il nome dei suoi elementi:
- Per modificare l’intero file system, o almeno la struttura o la denominazione della cartella in modo che gli hacker e altri intrusi non possano facilmente individuare alcune delle parti più importanti della vostra directory di file.
- Per mettere WordPress in modalità debug o salvare le query che possono essere utili per la risoluzione dei problemi del vostro sistema in futuro.
- Quando avete bisogno di modificare le impostazioni relative al contenuto. Molte impostazioni relative al contenuto sono memorizzate nel file wp-config.php. Per esempio, potete cambiare le impostazioni per le revisioni degli articoli, quanto spesso si svuota il cestino, e quanto spesso viene completato un salvataggio automatico.
- Imposta il vostro limite di memoria PHP consentito in modo che i siti web più grandi e le configurazioni multisito finiscano per funzionare su WordPress.
- Quando è necessario aggiornare importanti impostazioni di sicurezza.
- Per cambiare le impostazioni per gli aggiornamenti automatici del core di WordPress. Anche se è una buona idea mantenere un aggiornamento automatico per scopi di sicurezza, ci sono alcuni casi in cui disattivarlo potrebbe essere utile.
- Bloccare completamente il file wp-config.php in modo che nessuno possa accedervi.
La Cartella wp-admin
Il bello della denominazione di queste cartelle e file è che ci si rende subito conto che hanno tutti un senso.
Per esempio, la cartella wp-admin contiene una grande varietà di file e cartelle che controllano la bacheca di amministrazione di WordPress. Con questo intendiamo l’interfaccia in cui si accede ogni volta che si desidera aggiungere una pagina o un articolo al vostro sito web. Senza la cartella wp-admin, non avreste un’esperienza utente così bella quando gestite un sito web.
Sempre all’interno della cartella principale del sito, wp-admin è di solito la prima cartella elencata nella directory dei file di WordPress, soprattutto perché è in ordine alfabetico, ma anche perché le cartelle sono di solito posizionate prima dei file.

Alcuni dei file che compongono la cartella wp-admin includono:
- /css
- /images
- /includes
- /js
- /about.php
- /admin-header.php
- /admin.php

Molti di questi sono considerati file core di WordPress e tutti insieme formano una solida infrastruttura per la bacheca di WordPress.
Tuttavia, uno, in particolare è piuttosto importante da conoscere. È il file admin.php.

Il file admin.php serve come motore principale che guida la cartella wp-admin e riunisce molti degli altri file per farli funzionare. Per esempio, il file admin.php controlla i permessi di amministrazione, bloccando gli utenti che non dovrebbero avere accesso a parti importanti della bacheca. Il file admin.php si collega anche al database di WordPress e carica gran parte della bacheca di amministrazione.
Alcuni altri file fondamentali nella cartella wp-admin includono:
- network.php: controlla la funzionalità della vostra infrastruttura WordPress multisito.
- users.php: il file che gestisce il modulo di amministrazione degli utenti, tenendo conto di quali utenti hanno accesso all’amministrazione e quali no.
- update.php: gestisce i nuovi aggiornamenti del sistema WordPress, come quando WordPress esce con una nuova versione o si aggiunge o si aggiorna un nuovo tema o plugin.
Quando Usare la Cartella wp-admin
Visto che la cartella wp-admin di solito dovrebbe essere lasciata in pace finché tenete in vita il vostro sito web, non c’è molto da dire su quando modificarla o usarla.
Tuttavia, ci sono alcuni casi in cui individuare e sostituire, o anche rinominare, la cartella wp-admin può servire.
In primo luogo, non è una cattiva idea considerare di cambiare la posizione e i permessi alla vostra cartella wp-admin. Chiunque abbia un po’ di esperienza con WordPress conosce la posizione di questi importanti file; è facile per loro trovarli e manometterli. Questo è il motivo per cui i permessi forti impediranno a chiunque di usarli in primo luogo. Un’altra opzione è quella di cambiare la posizione e assicurarsi che l’URL di login di wp-admin sia rinominato in modo che non sia facile fare tentativi di login con forza bruta. Anche così, questo è generalmente fatto con un plugin e non attingendo al file stesso.
L’altra ragione per cui si può considerare la modifica della cartella wp-admin è se è corrotta o violata in qualche modo. In questa situazione, state semplicemente sostituendo il file con uno pulito. Quindi in realtà non state ancora modificando nessuno dei contenuti della cartella wp-admin, ma piuttosto scambiandola con un vecchio backup della cartella o scaricando e installando una nuova versione.
La Cartella wp-includes
Quasi tutto WordPress dipende dalla cartella wp-includes. Questa cartella principale contiene una miriade di pacchetti in attesa di essere consegnati per molti degli elementi frontend e backend di WordPress.
Un modo per spiegare wp-includes è che la cartella fornisce le funzionalità comuni necessarie per l’API REST di WordPress. In termini più semplici, ciò significa che i file in altre cartelle usano ciò che si trova all’interno della cartella wp-includes, utilizzando quei file come risorse per completare i loro compiti.
Pensate alla cartella wp-includes come a una cassetta degli attrezzi. Altre cartelle e file del core come wp-content e wp-admin raggiungeranno la cassetta degli attrezzi di wp-includes ogni volta che qualcosa deve essere fatto.
Per esempio, se la cartella wp-content vuole generare elementi di un tema o plugin ha prima bisogno di consultare la cartella wp-includes per assicurarsi che gli elementi siano compilati nel modo giusto per WordPress. Lo stesso si può dire della cartella wp-admin, eccetto che wp-admin si consulta con la cartella wp-includes per scopi di backend.
Pertanto, wp-includes è una delle cartelle più critiche in WordPress, e in realtà contiene gran parte del principale codice sorgente di WordPress. Questo coinvolge sia il frontend che il backend di WordPress, rendendola una cartella onnicomprensiva.
Un altro modo di pensare alla cartella wp-includes è come una biblioteca, dove il resto dei file del core sono ricercatori che compilano informazioni per completare uno studio o scrivere un articolo. Tutti questi potenti dati sono memorizzati all’interno della cartella wp-includes, quindi i ricercatori (gli altri file del core) devono sempre raggiungere la biblioteca per trovare esattamente ciò di cui hanno bisogno.
Come alcuni degli altri file del nucleo già discussi, wp-includes si trova sotto la cartella pubblica del core, nella lista delle cartelle con wp-content e wp-admin.

Visto che la cartella wp-includes assolve così tanti compiti quando viene chiamata e contiene così tanto codice, ha senso che contenga centinaia di file.
La cartella predefinita wp-includes ha attualmente 196 file e 22 directory.
Alcune delle directory includono:
- assets
- blocks
- certificates
- css
- fonts
- images
- requests
- widgets
Alcuni file includono:
- admin-bar.php
- author-template.php
- blocks.php
- feed-rss.php
- funcionts.php
- http.php
- plugin.php
- post-formats.php
- query.php
- shortcodes.php
- template.php
- theme.php
Anche solo guardare quei file mostra la potenza di questa directory. Sono tutti file PHP pieni di codice per permettere a questi elementi di funzionare. Potete vedere che wp-includes ospita gran parte del codice di attività per temi, query, shortcode e widget, solo per nominarne alcuni.
Un file cruciale di questa directory si chiama functions.php.

È essenziale conoscere il file functions.php perché chi sviluppa o possiede i siti lo usano spesso per cambiare o aggiungere caratteristiche ai siti web. Il file functions.php agisce come un plugin, richiamando funzioni già implementate nei vostri file per produrre qualcosa di nuovo.
A differenza di molti file all’interno del core, non è considerata una cattiva pratica modificare il file functions.php, a patto di avere le conoscenze per farlo.
Inoltre, il file functions.php principale non è l’unico file functions.php presente in WordPress. Ogni tema che installate su WordPress ha anche il suo file functions.php, che vi permette di incorporare caratteristiche dipendenti dal tema che funzionano solo se il tema è installato e attivato sul vostro sito web.
Pertanto, il file del core WordPress functions.php rimane all’interno della vostra directory di file per sempre. Qualsiasi modifica apportata al file si riflette sul vostro sito web fino a quando non rimuovete quel codice. La funzionalità functions.php creata dai file del tema viene rimossa quando il tema viene disattivato dal vostro sito web.
Quando Usare la Cartella wp-includes
La cartella wp-includes contiene una quantità incredibile di codice da utilizzare nel frontend e nel backend del vostro sito web. Il core di WordPress API si trova in questa cartella, quindi è una buona idea non toccarlo. Nella maggior parte delle situazioni, potreste renderla una cartella di sola lettura. La ragione principale per cui potreste voler modificare qualcosa in wp-includes è quando si scherza con il file functions.php.
Di nuovo, è meglio saltare wp-includes quando si pensa di fare delle modifiche, ma qui c’è una lista di casi in cui si può considerare di aprire e usare la cartella wp-includes:
- Per nascondere o proteggere la cartella
wp-includesdal pubblico. Questo si può fare con l’aiuto dei permessi o nascondendo del tutto il file, e di solito si può usare un plugin per realizzarlo. - Per fare modifiche al file
functions.php.
La Cartella wp-content
L’ultima cartella principale da tenere d’occhio è chiamata wp-content. È probabilmente la cartella più importante dal punto di vista dell’utente, considerando che raccoglie e memorizza tutti gli elementi che l’utente carica su WordPress. Ecco perché si chiama wp-content, perché la stragrande maggioranza dei contenuti generati dall’utente va nella cartella per poi essere consegnata nei posti giusti del vostro sito web.
Dove si trova wp-content? Nello stesso posto delle altre directory principali, sotto la directory public e accanto a wp-admin e wp-includes.

L’apertura della cartella wp-content rivela le cartelle che contengono tutto, dai temi ai plugin e agli upload.

L’apertura della cartella “plugins” mostra qualsiasi plugin che avete installato sul vostro sito WordPress. Avete la possibilità di aggiungere un file di plugin in questa cartella via FTP, invece di caricarlo dalla bacheca di WordPress. Lo stesso si può dire per la cartella “themes” se volete caricare direttamente i file del tema.

Parlando di temi, la directory themes contiene tutte le cartelle dei temi che avete installato sul vostro sito, non solo quella che è attualmente attiva.

Infine, uno sguardo più profondo nella directory uploads vi porta a una raccolta di immagini e altri tipi di media memorizzati nella Libreria media WordPress. In breve, qualsiasi cosa caricata su WordPress va qui. Potete trascinare un file JPG o PNG dal vostro computer (se lavorate attraverso un client FTP) o anche rimuovere uno dei file caricati se avete problemi a liberarvene attraverso la bacheca.

Quando Usare la Directory wp-content
Quando si lavora con WordPress, ci sono diverse situazioni in cui si potrebbe voler interagire con la directory wp-content. Non è così off-limits come alcuni degli altri file del core, visto che qui è dove finiscono i vostri upload, i file del tema e i file dei plugin. Inoltre, le persone meno esperte di WordPress possono capire che un file PNG è un’immagine, e questo lo rende più simile a un’interfaccia con cui l’utente medio è a suo agio.
Ecco alcuni casi in cui si può attingere alla directory wp-content:
- Se volete rinominare la directory – il nome
wp-contentnon è necessario. Alcune persone cambiano il nome in modo da nasconderlo ai potenziali hacker. La struttura della directory di WordPress è di dominio pubblico, quindi qualcuno che ottiene l’accesso ai vostri file avrebbe più difficoltà a trovare la vostra directorywp-content. - Quando si correggono gli errori – quando si verifica un errore sul vostro sito web è possibile che un tema o un plugin abbia causato il crash o l’errore. Se non potete accedere al pannello di amministrazione di WordPress o al bacheca, andare nella cartella
wp-contentè un modo per modificare o rimuovere gli elementi che causano l’errore in primo luogo. - Per caricare contenuti attraverso un FTP – a volte è più facile aggiungere o rimuovere un’immagine o un file del tema attraverso una connessione FTP piuttosto che farlo nella bacheca di WordPress.
Un Riassunto dei File e delle Cartelle Principali
I file del core di WordPress vanno molto più in profondità di questo, ma quelli coperti finora si uniscono per spingere WordPress verso la piena funzionalità. Come riassunto, ecco una breve lista con la descrizione di ogni file e directory di WordPress che abbiamo discusso:
- htaccess – prende il controllo di tutti i file e le cartelle e garantisce l’accesso a essi quando necessario. È anche il file che gestisce la struttura dei permalink. Se lavorate con un sito su Kinsta, non avrete un file
.htaccess. La maggior parte delle funzionalità sono invece completate sulla bacheca di Kinsta. - wp-config – limita la sua funzionalità primaria al controllo di cose come gli aggiornamenti automatici e la configurazione del database. Anche le impostazioni di base di WordPress sono gestite nella cartella
wp-config. - admin.php: questo è il file che si occupa del backend, dicendo alla bacheca admin come funzionare.
- wp-includes – contiene la maggior parte della codifica standard di WordPress e serve come libreria di risorse ogni volta che un altro file ha bisogno di completare un compito, sia sul frontend che sul backend.
- functions.php – c’è uno di questi file all’interno della directory
wp-includescosì come nei file del tema. Il file può essere modificato per aggiungere nuove funzioni al vostro sito web o per modificare funzioni già implementate di default. - wp-content – questo file memorizza tutti gli elementi che caricate o aggiungete al vostro sito web come amministratore o utente. Alcuni esempi di contenuti memorizzati qui includono temi, plugin e immagini.
File del Template di WordPress
Un file template viene spesso confuso con un file di tema, ma in realtà fa parte di una directory di tema, e gestisce elementi di visualizzazione e layout del vostro tema.
Anche se non tutti hanno la parola “template” nei loro nomi di file, la maggior parte dei file all’interno della directory di un tema sono in effetti file di template (non il file functions.php).
I file template forniscono proprio questo, template per WordPress per rendere i componenti di un tema nel modo in cui volete che appaiano. Per esempio, avreste un modello per la sezione dei commenti nella maggior parte dei temi.

Altri file di template sono i seguenti:
- 404.php
- archive.php
- content.php
- footer.php
- header.php
- index.php
- sidebar.php
- page.php
Questi sono comunemente usati per modificare parti del vostro tema, separati da qualsiasi modifica fatta direttamente al design e alla funzionalità del core di WordPress. Pertanto, qualsiasi rimozione del tema porterebbe via anche qualsiasi modifica fatta all’interno dei file di template.
La struttura delle directory dei temi ha molto senso, visto che potete andare nei file e modificare qualcosa come il file header.php per far apparire o funzionare l’header in modo diverso. Lo stesso si può dire per i file sidebar.php o footer.php. Qualsiasi modifica al file footer.php ha effetto solo sul footer all’interno del tema, nient’altro.
Ci sono anche template specifici per le pagine complete, spesso chiamati come quelle pagine, come uno per una pagina a larghezza piena o la homepage.

Qui sotto c’è un esempio di un template di homepage:
<?php
/**
* The template for displaying the homepage.
*
* This page template will display any functions hooked into the `homepage` action.
* By default this includes a variety of product displays and the page content itself. To change the order or toggle these components
* use the Homepage Control plugin.
* https://wordpress.org/plugins/homepage-control/
*
* Template name: Homepage
*
* @package storefront
*/
get_header(); ?>
<div id="primary" class="content-area">
<main id="main" class="site-main" role="main">
<?php
/**
* Functions hooked in to homepage action
*
* @hooked storefront_homepage_content - 10
* @hooked storefront_product_categories - 20
* @hooked storefront_recent_products - 30
* @hooked storefront_featured_products - 40
* @hooked storefront_popular_products - 50
* @hooked storefront_on_sale_products - 60
* @hooked storefront_best_selling_products - 70
*/
do_action( 'homepage' );
?>
</main><!-- #main -->
</div><!-- #primary -->
<?php
get_footer();
Questi file template completi tipicamente si agganciano ad altri file per creare un design ben formattato. La homepage, per esempio, include hook per parti come categorie di prodotti e gallerie, visto che stiamo usando un tema per un negozio online.
I file di template trattati prima, come header.php, footer.php, e sidebar.php, sono considerati “parziali di template” perché sono inclusi come parte di un altro file di template. Come nel file template-homepage.php si può notare che chiama il file header.php per includerlo come parte del template.
Quando Usare i File Template di WordPress
Esistono decine di file di template, alcuni dei quali sono file di template a pagina intera mentre altri sono file di template parziali. Di conseguenza, la scelta del file dipende da quando e per cosa vi serve usarlo.
Potremmo dire che qualsiasi modifica di un file template cambia dinamicamente il layout o lo stile del vostro sito web, a patto che quel template venga usato in primo luogo.
Per esempio, l’inserimento del tag get_header() nel file page.php assicura che il template dell’header che voi (o chi ha sviluppato il tema) avete progettato venga inserito in tutte le pagine di WordPress con il template di default. Questo è utile per il design dinamico, invece di modificare ogni pagina individualmente.
Ecco alcune altre occasioni in cui si possono modificare i file dei template:
- Quando si fa un duplicato del file index.php per eseguire modifiche al file del template principale. Non è saggio fare modifiche dirette al file
index.phporiginale. - Per aggiungere il proprio CSS al file style.css.
- Per modificare dinamicamente l’aspetto di template comuni come
home.php,page.phpesingle.phpper vedere i cambiamenti riflessi su tutte le pagine o articoli. - Per rimuovere o aggiungere elementi opzionali come commenti, barre laterali e pagine degli autori. Questi, in particolare, sono bloccati usando i file comments.php, sidebar.php e author.php, rispettivamente.
- Per fare chiamate a file di template parziali nei vostri file di template completi, come l’hook al file footer.php per tutte le pagine o articoli.
Directory di Temi WordPress
Le directory dei temi (chiamate anche file o cartelle) organizzano i file di template discussi in precedenza.
I file del tema sono le cartelle che si scaricano dai siti di chi ha sviluppato il tema, sia che si tratti di un tema gratuito dalla libreria dei temi di WordPress sia di un tema premium come quelli che si trovano su Themeforest.
Le cartelle dei temi si trovano sotto wp-content themes nella vostra directory principale di WordPress.
I file del tema stesso sono di solito nominati dopo il tema che decidete di installare sul vostro sito WordPress, come /twentyseventeen per il tema Twenty Seventeen.

I file del tema contengono tutto il necessario per incorporare la funzionalità e il design del tema nel vostro sito.
Questo include i molti file di template coperti sopra, ma tecnicamente gli unici file richiesti per il tema sono quelli elencati qui sotto:
- style.css
- index.php
- comments.php
- screenshot.png
Questi sono richiesti da un tema quando lo si invia alla libreria dei temi di WordPress. È il minimo indispensabile, ma ha senso visto che il file style.css contiene il foglio di stile principale del tema, il file index.php è il file principale del template, il file comments.php è per includere i commenti quando è permesso, e il file screenshot.png mostra l’aspetto del tema a chi lo scarica.
A parte questo, le strutture dei file dei temi variano in base allo scopo del tema e a come chi lo ha sviluppato ama organizzare i file.
Prendete il tema Twenty Nineteen WordPress come esempio.
La cartella ha file attesi come 404.php, functions.php e page.php.
Tuttavia, il team di sviluppo ha deciso di includere le seguenti cartelle per scopi organizzativi:
- /classes
- /fonts
- /inc
- /js
- /sass
- /template-parts

Se diamo un’occhiata al popolare Tema Storefront per WooCommerce, noterete che non solo alcuni dei file del modello variano, ma il team di sviluppo ha strutturato le directory delle cartelle in modi completamente diversi.
Invece di avere una cartella fonts separata, si trova sotto la cartella assets. Ci sono anche alcune altre cartelle in Storefront che non vediamo nel tema Twenty Nineteen:
- /assets
- /docs
- /e2e
- /inc
- /languages
- /projects

Nel complesso, queste cartelle sono nominate in modo diverso perché i temi hanno il loro stile e funzionalità individuali, il che significa che non tutti i file saranno uguali. Inoltre, è chiaro che entrano in gioco anche le preferenze degli sviluppatori, dalla denominazione dei file all’organizzazione della directory.
Quando Usare i File del Tema di WordPress
I file del tema di WordPress sono ben noti a tutti gli utenti di WordPress perché anche i proprietari di siti non tecnici hanno di solito bisogno di lavorarci.
Anche se i file dei temi di WordPress hanno molte applicazioni, qui ci sono alcuni casi principali da considerare:
- Per caricare e attivare un tema WordPress completo attraverso un client FTP, invece di cercare e installare un tema sulla bacheca.
- Quando si cerca di risolvere un errore su WordPress in cui è necessario eliminare o rimuovere un file del tema completo o uno dei file all’interno della directory.
- Per incorporare nuovi stili o hook nei vostri file di template.
- Quando volete modificare il vostro file style.css aggiungendo il vostro codice.
- Per rimuovere o modificare file di template parziali o completi per scopi di stile.
File della Lingua di WordPress
Un’altra area a cui pensare nella directory wp-content riguarda le lingue.
Un file per le lingue può essere memorizzato nella directory wp-content quando si esegue un sito WordPress non in inglese.
Inoltre, i file della lingua sono spesso inclusi con plugin e temi, rendendo più facile la traduzione delle interfacce di backend o frontend per quelle estensioni.
Un file della lingua usa un framework stabilito da WordPress in modo che chi sviluppa con WordPress possa aggiungere parole scritte al loro plugin, tema, o anche WordPress stesso.
Come accennato, c’è un framework già in atto per stabilire le regole della lingua, molte delle quali sono messaggi o diciture predefinite in tutta la bacheca di WordPress. Tuttavia, i file della lingua sono utilizzati per personalizzare questi messaggi o tradurli in lingue completamente diverse.
L’idea dietro un file della lingua è simile a quella di un tema figlio o di un file index.php duplicato. L’obiettivo è quello di non modificare direttamente alcun file di programma, che sia all’interno di WordPress o di un plugin.
Per un semplice esempio del framework linguistico in azione potete osservare il modulo di login di WordPress o la bacheca.
È facile scorrere tutto il testo scritto in WordPress, ma si tratta di testi che provengono da un file. Per esempio, la maggior parte delle parole sulla pagina di login sono memorizzate nel file della lingua principale di WordPress.

Anche i piccoli frammenti di testo utilizzati in tutti i vostri plugin WordPress, per cose come le etichette delle schede, i campi e le intestazioni, vengono alimentati da un file della lingua memorizzato da qualche parte: nel caso di plugin come Yoast SEO, la cartella della lingua è propria del plugin. Lo stesso succede per alcuni temi.

In generale, una cartella di lingua non imposta solo la lingua dal punto di vista geografico ma anche la formulazione predefinita. Quindi, potreste scoprire che un file della lingua nel vostro tema ha semplicemente bisogno di una modifica per sostituire una parola inglese con un’altra. Potreste tecnicamente personalizzare la bacheca di WordPress quanto volete, come cambiare il nome della scheda Impostazioni nella bacheca in “Design Stuff”. Il plugin Say What è una buona soluzione per modificare questi tipi di stringhe di lingua senza manomettere i file del core.
Detto questo, i file della lingua servono anche per tradurre plugin e temi e WordPress in una lingua completamente diversa.
Quando Usare i File della Lingua di WordPress
I file della lingua controllano il testo in tutta la vostra interfaccia WordPress e vi permettono di modificare questo testo o di tradurlo in altre lingue.
Spiegheremo di seguito il modo migliore per regolare i file della lingua, ma prima, ecco alcune situazioni in cui potrebbe essere necessario farlo:
- Quando WordPress, un plugin o un tema non è creato nella vostra lingua madre e vi serve tradurre l’interfaccia per renderla comprensibile.
- Potete tradurre un intero sito se la vostra base di utenti usa una lingua diversa, o se avete intenzione di espandervi in un nuovo mercato.
- Per modificare il testo di default per la vostra bacheca, plugin o interfaccia del tema. I file vi permettono di cambiare praticamente qualsiasi testo su pulsanti, schede o moduli.
Ora, come si fa a trovare e utilizzare i file della lingua? Per fortuna WordPress ha già un metodo per cambiare la lingua del sito, il tutto senza toccare i vostri file del core.
Nella bacheca di WordPress, andate su “Impostazioni > Generale”.
Scorrete verso il basso fino al campo chiamato Lingua del sito. Usate il menu a tendina per selezionare una nuova lingua. Salvate le impostazioni.

Dopo di che, gran parte dell’interfaccia della bacheca viene tradotta nella lingua scelta (nel nostro esempio in tedesco).

Questo traduce anche tutti i plugin che avete installato? Anche il frontend del vostro sito web mostrerà una nuova lingua?
Dipende.
La cosa da tenere a mente quando si fa una traduzione a livello di sistema è che ognuno di questi altri elementi deve avere il file della lingua corretta all’interno dei file del plugin. Se, per esempio, esiste un file per la lingua tedesca nel plugin Yoast SEO, WordPress andrà avanti e userà il file della lingua corrispondente per tradurre anche il plugin. Lo stesso vale per i temi di WordPress.
Il supporto per le lingue non è standardizzato, quindi è meglio controllare gli elenchi delle caratteristiche dei plugin e dei temi che avete intenzione di installare.

È anche importante menzionare che i file della lingua a volte devono essere attivati attraverso il tema o il plugin stesso. Pertanto, se avete un problema di traduzione, cercate le impostazioni del plugin o del tema che consentono il cambiamento invece di fare affidamento sulle impostazioni generali della lingua in WordPress.
Per quanto riguarda le modifiche semplici della lingua (come cambiare l’etichetta di un menu nella bacheca), vi consigliamo il plugin Say What, Polylang, o un plugin simile.
Infine, ci sono funzionalità di traduzione e di lingua molto più avanzate per espandere la portata della lingua sul frontend del vostro sito. Per esempio, Polylang, TranslatePress e Translate WordPress forniscono tutte eccellenti caratteristiche per la localizzazione, selezionatori di lingue frontend e funzionalità multilingue automatizzate. Vi consigliamo di dare un’occhiata alla nostra guida completa a WordPress multilingue per capire i vantaggi e i metodi di traduzione.
Tutto sui Permessi dei File di WordPress
Controllare i permessi dei file e del server di WordPress è uno dei modi fondamentali per migliorare la sicurezza di WordPress.
In breve, i permessi dei file di WordPress limitano chi può accedere ai file e cosa può essere fatto con quei file.
Può sembrare che impostare i permessi di file sul livello più restrittivo sia la soluzione più logica, ma i permessi troppo rigidi possono finire per causare problemi con la funzionalità del sito. Questo perché i vostri file WordPress devono essere accessibili da altri file su base regolare. Non dovete restringerli in modo così stretto da impedir loro di fare il loro lavoro.
Tuttavia, non avere i giusti permessi sui file potrebbe rendere un file di amministrazione vulnerabile a potenziali hacker o altri intrusi. Gli utenti interni dovrebbero anche essere limitati dai file giusti per prevenire qualsiasi errore umano che potrebbe verificarsi.
Come Sono Strutturati i Permessi dei File di WordPress
I file system dei computer usano i permessi per indicare quali utenti e altri file possono leggere, scrivere, modificare e accedere ai file.
Visto che i file di WordPress sono memorizzati su server di computer, i permessi dei file funzionano allo stesso modo.
È possibile assegnare uno dei tre permessi a ogni file del sito web:
- Read: indica che un utente può leggere il file.
- Write: indica che un utente può modificare o fare aggiunte al file.
- Execute: indica che un utente può eseguire il file come uno script o eseguire il file.
Gli stessi permessi sono applicabili alle directory dei siti web o alle collezioni di file.
Cambiare i Permessi dei File
In WordPress, i permessi dei file sono impostati automaticamente per garantire che il vostro sito web funzioni senza problemi e sia protetto il più possibile. Tuttavia, ci sono momenti in cui potrebbe essere necessario cambiare il permesso di un file per accedere a una cartella o per aumentare la sicurezza.
È possibile modificare i permessi dei vostri file attraverso un client FTP, il cPanel del vostro host, o utilizzando un plugin per WordPress.
Se avete intenzione di seguire la via del plugin, il plugin iThemes Security è una soluzione valida per la scansione dei permessi e potenzialmente per apportare modifiche.
Kinsta non usa un cPanel, quindi vi mostreremo come guardare e modificare i permessi attraverso un client FTP.
Il processo varia a seconda dello strumento FTP, ma FileZilla (e molti altri client) permette di fare clic con il tasto destro su qualsiasi file e individuare la scheda File Permissions.

Appare una nuova finestra per cambiare gli attributi e i permessi dei file. Come potete vedere, i file hanno generalmente permessi per il proprietario, il gruppo e il pubblico.
Il proprietario si riferisce all’accesso dell’amministratore. I permessi di gruppo sono per gli utenti della vostra organizzazione, e il pubblico è chiunque altro, come i visitatori casuali che creano account sul vostro sito web (se la struttura del sito lo permette).
Ogni categoria ha le tre opzioni di permesso: Read (lettura), Write (scrittura) ed Execute (esecuzione). È possibile che un file sia leggibile, scrivibile ed eseguibile per una categoria, molto probabilmente il proprietario.

Come vedete esiste anche un campo denominato “Valore numerico” che si trova sotto i permessi. Anche il valore numerico è piuttosto importante. È un numero a tre cifre, dove la prima cifra indica i permessi del proprietario, la seconda mostra i permessi di gruppo e la terza indica i permessi pubblici.
Così, per esempio, il 7 nel nostro valore numerico per la cartella wp-content detta solo quello che succede con i permessi del proprietario. Per questo motivo, i numeri nel campo del valore numerico cambiano quando si seleziona o si deseleziona una casella nei permessi.
Ecco cosa significano i valori più comuni:
- 755: il proprietario può leggere, scrivere ed eseguire. Tutti gli altri possono leggere ed eseguire il file ma non fare alcuna modifica. 755 è lo standard per i file pubblici.
- 644: il proprietario ha privilegi di lettura e scrittura mentre gli altri possono solo leggere il file.
- 711: il proprietario può fare tutto, ma tutti gli altri utenti hanno solo la capacità di eseguire.
- 700: il proprietario ha il pieno controllo e tutti gli altri sono bloccati dal fare qualsiasi cosa, inclusa la lettura del file. Questo è uno dei permessi di sicurezza più alti.
- 600: il proprietario ha i permessi di lettura e scrittura. Tutti gli altri sono bloccati completamente. Il valore 600 è ancora più sicuro di 700, il che lo rende migliore per i file di testo privati.
Anche se in genere è meglio non cambiare molto i permessi, di seguito inseriamo alcuni suggerimenti per la massima sicurezza e funzionalità dei file e delle directory:
- Il file
wp-configdovrebbe avere un valore 440 o 400 in modo che gli estranei non possano leggere il file. Questo evita anche che i proprietari facciano errori con il file. - Tutti gli altri file di WordPress dovrebbero avere un valore numerico 644 o 640.
- Le directory richiedono il pieno controllo del proprietario, quindi si raccomandano permessi di 755 o 750.
- Non avere mai un valore di autorizzazione di 777. I gruppi e il pubblico non hanno bisogno di un accesso completo per modificare i file di WordPress. Questo vale anche per i file di upload, anche se alcuni di essi non sembrano così importanti.
- Il file
.htaccessè un altro file di base estremamente importante. Pertanto, suggeriamo un permesso 440 o 400. Non c’è motivo di fornire un accesso completo in scrittura o in esecuzione a chiunque, incluso il proprietario. Questo previene errori accidentali.
Per esplorare la natura approfondita dei permessi dei file e come cambiarli, leggete l’articolo del supporto di WordPress “Changing File Permissions”.
Limitare l’Accesso ai File Multimediali in WordPress
I file multimediali sono elementi frontali nella directory dei file di WordPress, dove tutti gli utenti li vedono e spesso hanno la possibilità di copiarli o salvarli da un browser.
Infatti, l’utente medio viene sul vostro sito e ha la possibilità di trovare il link diretto a quel file e scaricarlo sul proprio computer.
Gli upload dei media sono alcuni degli elementi meno protetti nella vostra directory di file. A volte questo non è un problema. Molti blogger preferiscono che le loro foto e i loro video siano condivisi su internet, anche se ciò significa che gli utenti che li condividono stanno tecnicamente infrangendo le leggi sul copyright.
Detto questo, altre aziende hanno dati privati memorizzati nei loro file multimediali, o può darsi il caso che siano gli stessi media ciò che viene venduto; si pensi ai fotografi e ai creatori di video che vogliono evitare che le loro immagini vengano scaricate dai loro siti web gratuitamente.
Le restrizioni sui file multimediali sono utili se gestite una pubblicazione con più persone: vedere i file di ogni altro autore che partecipa al progetto può creare confusione e difficoltà di navigazione.
Se volete mantenere i media privati per sicurezza o per organizzazione, ci sono modi speciali per limitare l’accesso ai vostri file multimediali in WordPress.
Il primo metodo comporta una modifica al vostro file functions.php principale.
Aprite il file nel vostro client FTP e aggiungete il seguente codice.
// Limit media library access
add_filter( 'ajax_query_attachments_args', 'wpb_show_current_user_attachments' );
function wpb_show_current_user_attachments( $query ) {
$user_id = get_current_user_id();
if ( $user_id && !current_user_can('activate_plugins') && !current_user_can('edit_others_posts
') ) {
$query['author'] = $user_id;
}
return $query;
}
Dopo aver salvato il file, il nuovo codice controlla cosa può fare ogni utente sul vostro sito web. I media vengono visualizzati in base ai loro attuali tipi di utente e controllando se questi tipi di utente permettono loro di completare compiti come la modifica degli articoli o l’attivazione di plugin. Se i requisiti del tipo di utente non sono soddisfatti, i file multimediali vengono bloccati.
Se preferite usare un plugin per limitare l’accesso ai file multimediali, date un’occhiata a plugin come Prevent Direct Access (con l’estensione File Access Restriction) o File Manager Advanced per ottenere il controllo sul modo in cui i vostri file multimediali vengono mostrati agli altri. Altri plugin, come Photo Gallery di 10Web, rendono impossibile fare clic con il tasto destro del mouse e scaricare i file multimediali. Anche se non è una soluzione di blocco perfetta, migliora la sicurezza.
Gestire e Moderare i File WordPress
L’accesso ai vostri file WordPress si può fare attraverso un client FTP, il vostro cPanel host o la bacheca di WordPress.
Se avete domande su come accedere ai vostri file attraverso un client FTP, o uno qualsiasi dei metodi possibili, fate riferimento alla sezione intitolata “Come Accedere ai File di WordPress?” che abbiamo visto prima. Anche la guida su come usare SFTP per connettersi al sito WordPress è una risorsa utile.
Ma cosa succede quando si arriva ai file? Molte delle sezioni di questo articolo delineano le situazioni in cui ci si può trovare a modificare o spostare i file di WordPress, ma è anche essenziale conoscere alcuni dei compiti più semplici, se è fatto attraverso la bacheca, un client FTP, o un altro mezzo.
Per esempio, potreste chiedervi come caricare o scaricare un file su WordPress e quali sono i metodi migliori per farlo. Lo stesso si può dire per i backup del sito o l’organizzazione dei file multimediali, poiché la solita soluzione FTP non è sempre la via migliore.
Continuate a leggere per fare chiarezza su questi argomenti.
Come Caricare File su WordPress
Ci sono numerosi tipi di file che potete caricare su WordPress. Esempi comuni includono:
- Un file HTML per verificare la proprietà del vostro sito web o per cambiare il design del vostro sito web.
- Un file multimediale, come un PNG, un JPEG o un video.
- Un nuovo tema o un file di plugin per cambiare la funzionalità o l’aspetto del vostro sito.
- Un documento da mostrare in una pagina o in un articolo del blog a scopo informativo.
- File audio per presentare musica per una band o per vendere clip di stock.
WordPress ha una lunga lista di tipi di file supportati per il caricamento attraverso la bacheca. Questi includono opzioni come JPG, PNG, PDF, MP3, WMV e molti altri.
La maggior parte dei tipi di file caricati sulla bacheca sono elementi multimediali, mentre i file di design come i documenti HTML di solito vengono caricati attraverso un client FTP (anche se alcune situazioni permettono di caricare un file HTML attraverso la bacheca o il vostro cPanel).
Il vostro tipo di file, e il motivo per cui state caricando il file in primo luogo, generalmente influenza il metodo di caricamento. Tratteremo i metodi di caricamento dei file più comuni per i file di WordPress, sia per i vostri file del core che per altri elementi del sito come i media.
Caricare i File di WordPress Attraverso la Bacheca
Le opzioni di caricamento abbondano nella bacheca di WordPress. Avete opzione per importare file, caricare foto sulle pagine, e anche caricare elementi attraverso i plugin che avete installato.
Il primo, e più elementare, caricamento di file su WordPress riguarda i media. Che si tratti di un’immagine, un video o una clip audio, tutti vengono memorizzati nella Media Library. Per uno sguardo completo sull’argomento, leggete la nostra guida approfondita sulla Libreria media di WordPress.
Il modo più semplice per caricare un file di WordPress nella Libreria media è quello di andare nella vostra bacheca e fare clic su Media > Add New.

Fate clic sul pulsante Seleziona File per aprire una finestra che rivela i file sul vostro computer.

Individuate il file che volete caricare e fate clic sul pulsante Apri. Come detto prima, WordPress supporta una vasta gamma di file, in particolare quando si tratta di media. Tuttavia, potreste incontrare un errore se il vostro tipo di file non è consentito.

Ora il file si trova nella Libreria Media della vostra bacheca insieme alla cartella wp-content dei file del vostro sito principale. Potete individuare il nuovo file multimediale nella cartella wp-content usando un client FTP.
Per quanto riguarda l’accesso al file nella bacheca, tutto quello che dovete fare è cliccare sul pulsante Modifica per vedere i dettagli.

La pagina di modifica mostra diverse opzioni per modificare il file della foto, aggiungere metadati e altro. Ogni file multimediale caricato su WordPress riceve un URL del file, o l’indirizzo internet su cui si trova quel file. Se copiate quell’URL in un browser il file apparirà sul vostro schermo.

Un altro modo comune per caricare un file attraverso la bacheca di WordPress è su una pagina o un articolo.
Per questo, aprite una nuova o vecchia pagina o un articolo e cercate tra i moduli Gutenberg. L’interfaccia classica di WordPress ha un pulsante Media per caricare i file lì.
Quasi ogni blocco sotto la sezione Media in Gutenberg ha un’opzione per caricare un file su WordPress. Per esempio, si può scegliere il blocco Video e caricare un file, o il blocco Galleria per caricare diversi file di immagini.

Ecco un’immagine. Quando scegliete il blocco Immagine, esso si presenta nell’editor degli articoli di WordPress.
Appare un pulsante di caricamento che vi permette di seguire lo stesso processo di apertura di un file dai file del vostro computer e di aggiungerlo al vostro sito. Come sempre, un file caricato con questo metodo viene anche inserito nella vostra Libreria media e nella cartella wp-content.

Una volta che il file è caricato appare anche sul vostro articolo o pagina, visto che è spesso quello il posto in cui state cercando di inserirlo.

C’è anche un blocco generico File che vi permette di caricare qualsiasi cosa, dai file HTML ai documenti PDF. Usate questa guida se incontrate un errore che vi dice che un file non è permesso per motivi di sicurezza.

Nel complesso, la bacheca è ricca di aree per caricare file.
Potete scoprire che un plugin specifico ha caratteristiche per caricare documenti unici o file multimediali, o anche visualizzarli in certi modi. Un plugin di galleria fornisce questo tipo di funzionalità, dove i file caricati vengono riorganizzati e inseriti in una galleria dal design pulito.
Un altro esempio è WooCommerce. Tutti i negozi WooCommerce offrono pagine di prodotti con diversi pulsanti per caricare immagini e altri file. Per esempio, è possibile caricare un file multimediale nella descrizione, per l’immagine del prodotto e nella galleria del prodotto.

Inoltre, dal Personalizza di WordPress potete effettuare diversi caricamenti comuni del design del sito web.
Per localizzare questi pulsanti di caricamento dei file, andate su Aspetto > Temi nella bacheca.

Trovate il vostro tema attuale e fate clic sul pulsante Personalizza.

La pagina successiva mostra il Personalizza di WordPress con una collezione di strumenti di editing nel menu. Potete anche vedere un’anteprima del vostro sito web.
Tutto, dall’identità del sito alle schede in background, presenta pulsanti di caricamento per i file aggiuntivi di WordPress. Il vantaggio di lavorare in quest’area è che i file caricati sono spesso automaticamente stilizzati e formattati dopo il caricamento.

Un grande esempio si trova sotto la scheda Identità del sito. Qui è dove si carica il file del logo del sito.

Un’altra è la scheda Header, dove c’è un pulsante per caricare un file di header sotto forma di elemento multimediale.

Infine, la bacheca di WordPress fornisce uno strumento di importazione per caricare collezioni di file del sito web, spesso per quando si desidera trasferire gli articoli e le pagine di un sito web da un’altra piattaforma o un altro sito WordPress.
Queste funzioni di caricamento dei file si trovano sotto “Strumenti > Importazione” nella bacheca.

WordPress permette l’importazione di file da piattaforme come Blogger, Tumblr, feed RSS generali e altro.
Pertanto, è necessario selezionare l’origine dei file del vostro sito per completare l’upload e rendere semplice il trasferimento del sito.
Per questo tutorial, lanceremo l’importatore di WordPress. Fate clic sul pulsante Installa ora.

Una volta che l’importatore è installato, fate clic sul link “Run Importer”.

Ora avete la possibilità di caricare un file di importazione dal vostro computer. Tenete presente che il successo del vostro caricamento dipende dalla piattaforma da cui state estraendo i dati. Per esempio, WordPress Importer richiede un file WordPress eXtended RSS (WXR) memorizzato come file .XML.
Dopo aver cliccato sul pulsante Choose File, selezionate il pulsante Upload File and Import per completare il processo.

Caricare i File di WordPress Attraverso un Client FTP
Abbiamo già parlato di come accedere ai vostri file attraverso un client FTP, ma che dire dell’effettivo caricamento di quei file mentre siete nel client?
Anche se ogni client FTP ha le sue caratteristiche e interfacce uniche, di solito è la stessa idea, con due opzioni per caricare un file sul vostro sito WordPress.
Dopo che avete creato la connessione sia ai file del vostro sito che ai file locali, trascinate un file locale nella posizione desiderata nella directory di WordPress.

Un’altra opzione è quella di fare clic con il tasto destro del mouse sul file locale che vorreste caricare e selezionare il pulsante Upload. Questo aggiunge automaticamente il file caricato alla cartella corrente che avete aperto per i file del vostro sito.

Il client FTP funziona in modo simile al vostro computer, dove vi chiederà se volete sostituire un file con lo stesso nome.

Caricare File Attraverso il cPanel
L’ultimo modo per caricare un file su WordPress è attraverso il modulo cPanel di un host. Kinsta offre la propria bacheca di hosting senza il tradizionale cPanel. Pertanto non è raccomandato di utilizzare questa tecnica se state migrando a Kinsta.
Se vi state chiedendo come usare il cPanel per il caricamento dei file su un altro account di hosting, date un’occhiata alla nostra guida sul caricamento dei file HTML su WordPress, poiché questa ha una sezione che copre anche il cPanel.
Come Scaricare i File del Sito WordPress
Il download di un file di un sito WordPress spesso funziona nella direzione esattamente opposta al caricamento di un file.
La bacheca non ha molti strumenti per scaricare file dalla sua interfaccia, ma ci sono alcuni trucchi se si individua un file che deve essere messo su una macchina locale per essere utilizzato altrove.
La cosa migliore è andare nella Libreria media e cercare il file desiderato.
Andate su “Media > Libreria”.

Ogni elemento che avete caricato sulla libreria media può essere scaricato sul vostro dispositivo locale.
Quindi, cercate il file che vorreste scaricare e fate clic sulla miniatura per aprire i dettagli del file. In questo caso, vorremmo scaricare un file PDF che è memorizzato sul sito web dell’esempio.

A tutti gli elementi della Libreria media viene assegnato un URL del file. Dovete andare su questo URL per scaricare il file effettivo sul vostro computer.
Questo è possibile copiando e incollando l’URL in una nuova finestra del browser o facendo clic sul link View Attachment Page.

Ogni tipologia di file viene scaricato in modo diverso sul vostro computer. Il processo varia anche un po’ in base al vostro browser e al software o alle estensioni che avete installato per aprire quei file.
Per esempio, il nostro browser apre il file PDF attraverso un’estensione Chrome PDF che abbiamo installato. Potreste anche essere rinviati a uno strumento come Adobe Reader o avere il file scaricato automaticamente sulla vostra macchina.
Nella nostra situazione, faremo clic sull’icona Download nel browser.

I file immagine sono di solito più prevedibili. Tutto quello che dovete fare è andare all’URL del file di immagine, fare clic con il tasto destro sull’immagine e selezionare l’opzione Salva immagine con nome. Questo poi vi chiede di dare un nome al vostro file e scegliere la cartella in cui vorreste inserire il file.
Indipendentemente dal metodo o dagli strumenti utilizzati, questo è di solito uno dei modi più veloci per scaricare semplici file multimediali e di risorse dal vostro sito web a una macchina locale.

Se vi trovate in una situazione in cui avete bisogno di scaricare un file XML che contiene elementi come articoli, pagine o prodotti, la soluzione standard è quella di passare attraverso la funzione Export di WordPress.
Per questo, nella bacheca andate su Strumenti > Esporta.

Identificate ciò che volete scaricare come file XML. Potete scegliere tra un’ampia varietà di elementi, come ordini, prodotti, media, coupon e pagine. Avete anche la possibilità di scaricare tutto il contenuto del vostro sito web.
Tutto viene consolidato in un file XML perché spesso si tratta di un bel po’ di dati da scaricare dal vostro sito, e il file XML è facile da caricare su un nuovo sito web in un secondo momento.
Per finire il processo, fate clic su Download Export File, poi mettetelo dove volete sul vostro computer.

L’ultimo metodo per scaricare un file WordPress è passare dal vostro client FTP. In modo simile al caricamento di un file del sito con un client FTP, il download viene completato in due modi.
Potreste trascinare il file che vorreste scaricare dall’area del sito live all’area che mostra i file del vostro computer. Questo richiede semplicemente di tenere premuto il mouse e spostare il file.
L’altra opzione è quella di fare clic con il tasto destro del mouse sul file dal vostro sito WordPress e selezionare il pulsante Download. La maggior parte dei client FTP salva automaticamente il file nella cartella del computer che avete aperto nel client.

Come Eseguire il Backup dei File di WordPress
Un backup dei file di WordPress è uno dei protocolli di sicurezza più importanti da seguire per chiunque si occupi di sviluppo. Non solo un backup salva un’immagine di un sito web in un certo periodo di tempo, ma è disponibile per il ripristino nel caso in cui qualcosa vada storto con il sito.
Tecnicamente, si potrebbe fare manualmente un backup dei file del core di WordPress con un client FTP. Per farlo, individuate la directory /public che contiene tutti i file del core di WordPress di quel sito web.
Fate clic con il tasto destro sulla cartella e scaricate tutti i file all’interno della directory in una posizione sul vostro computer.

Non c’è niente di male nello scaricare occasionalmente in locale i vostri file del core. Tuttavia, ci sono diversi aspetti negativi nel considerare questo come unico metodo di backup:
- Si apre il potenziale per l’errore umano, come scegliere i file sbagliati, dimenticare dove avete salvato i file, o non completare il backup su base regolare.
- Un backup automatico assicura che abbiate sempre una versione aggiornata dei vostri file di backup, mentre un backup manuale potrebbe essere di mesi fa.
- Ci sono ancora altri dati che richiedono il backup se avete intenzione di ripristinare il vostro intero sito web. Per esempio, i contenuti, come gli articoli, devono essere salvati, così come il vostro database.
- Salvare sul vostro computer locale non è così sicuro come caricare in un ambiente cloud. L’ideale sarebbe avere un backup sia in locale che nel cloud.
Quindi, quali sono le migliori opzioni per il backup dei file di WordPress?
Su Kinsta, supportiamo sei tipi di backup: giornaliero, orario, manuale, generato dal sistema, esterno e scaricabile. Altri host possono fornire backup, ma è più probabile che abbiate bisogno di un plugin di backup per WordPress. Se vi trovate in questa situazione, vi consigliamo vivamente di optare per un plugin di backup incrementale di WordPress, come quelli che appaiono in questa lista di opzioni.
I backup incrementali assicurano che l’archiviazione dei file sia ottimizzata eseguendo i backup solo quando necessario, o quando si è verificato un cambiamento sul vostro sito web. Questo riduce al minimo le decine di file di backup che altrimenti si verificherebbero senza motivo, ingombrando solo la vostra directory di file WordPress e potenzialmente rallentando il vostro sito web.
Backup dei File di WordPress in Kinsta
Per impostazione predefinita, tutti i siti su Kinsta sono sottoposti a backup giornaliero, ed è possibile ripristinare un backup precedente in qualsiasi momento nella bacheca di MyKinsta.
Per riassumere brevemente l’articolo più approfondito sull’avvio dei backup, la bacheca di MyKinsta include una scheda Backup, che si trova andando alla scheda Siti, scegliendo il vostro sito web, quindi facendo clic sulla voce di menu Backup. Sono disponibili diverse opzioni di backup dei file tra cui scegliere. Potete scegliere di eseguire più backup per motivi di sicurezza o selezionare quello più conveniente per voi.

Fate clic sulla scheda Manuale per vedere le opzioni per il backup manuale dei file del vostro sito che potete lanciare quando volete. C’è un limite su Kinsta per i backup manuali, ma è una grande opzione se avete bisogno di un backup immediato.

La scheda System Generated crea backup di file quando vengono completate azioni specifiche sul vostro sito o su Kinsta. Per esempio, l’uso dello strumento Cerca-Sostituisci, o il push di un ambiente Staging, innesca un backup generato dal sistema. Essenzialmente, funziona per tutte le situazioni in cui un backup è estremamente importante.

La scheda External vi chiede se volete attivare o meno un backup dei file del sito su un sistema cloud come Amazon S3 o Google Cloud Storage. Questi sono eccellenti per lo stoccaggio complementare, se volete raddoppiare la sicurezza del vostro sistema per assicurarvi che un backup sia sempre sicuro.
Leggete la nostra guida sull’esecuzione di backup esterni se avete intenzione di seguire questa strada.

La scheda Download genera un backup scaricabile e lo memorizza sul vostro computer, proprio come un backup fatto attraverso un client FTP. La differenza principale, e il vantaggio, di scaricare un file zip del sito da Kinsta è che include anche un file SQL con il contenuto del vostro database.

Ripristinare un Backup di File
Il ripristino di un backup dipende dal vostro hosting. Se usate un plugin di backup per WordPress, dovrete navigare nell’area delle impostazioni di quel plugin per trovare un pulsante di ripristino.
È anche possibile ripristinare molti dei file del vostro sito attraverso un client FTP, ma in genere suggeriamo di usare un plugin o la bacheca di MyKinsta per semplicità.
Tutte le strategie di ripristino del sito WordPress sono coperte in questo articolo, comprese le seguenti opzioni:
- Ripristinare un backup attraverso MyKinsta.
- Ripristino di un backup in un ambiente di staging.
- Ripristinare i file di WordPress con un plugin.
- Ripristino con phpMyAdmin.
- Completare il ripristino di un backup di WordPress con cPanel.
- Ripristino manuale attraverso la bacheca o utilizzando SFTP.
Sentitevi liberi di esplorare tutti i metodi di ripristino del backup nell’articolo indicato. Per il ripristino del backup più semplice, considerate i seguenti passi nella bacheca di MyKinsta.
In MyKinsta, andate alla scheda Siti.
Selezionate il sito per il quale desiderate ripristinare un file di backup.

Fate clic sulla scheda Backup. Questo rivela le opzioni di backup di cui abbiamo parlato prima.

Potete decidere di ripristinare un file di backup da uno qualsiasi dei backup che avete già creato, come quelli esterni, scaricati o manuali.
In MyKinsta, il più comune è il backup giornaliero. Pertanto, potete guardare l’elenco dei precedenti backup giornalieri e fare clic sul pulsante Restore To per rivelare un menu a discesa.
Specificate se desiderate ripristinare questo backup in un ambiente di sito di staging o live.

Digitate il testo richiesto da MyKinsta. Dopodiché, fate clic sul pulsante Restore Backup per completare il processo.

Come Organizzare i File Multimediali in WordPress
Con il passare del tempo i video, i documenti caricati e le foto occupano molto spazio di archiviazione nel vostro sito. La Libreria media fornisce un flusso continuo di nuovi contenuti, potenzialmente più di qualsiasi altra parte di un sito WordPress. A causa di questo, la Libreria diventa disordinata, disorganizzata e potenzialmente limitante per chi crea contenuti del sito, soprattutto se vi partecipano molte persone.
WordPress offre strumenti di ricerca e di filtro nella Libreria media, ma queste non sono soluzioni ideali per un file system in costante crescita.
Pertanto, suggeriamo strumenti di gestione della libreria media a lungo termine, molti dei quali sono delineati nell’articolo che abbiamo linkato.
Ecco una rapida occhiata ai migliori plugin per organizzare la vostra libreria media:
- Media Library Plus – questo plugin è ottimo per creare cartelle reali nella vostra libreria; avete anche funzioni per spostare, rinominare e rigenerare le miniature.
- MaxGalleria – include caratteristiche come una lightbox responsive, una galleria migliorata per l’uso frontend e alcune eccellenti estensioni per la gestione dei file.
- Enable Media Replace – questa è un’opzione per sostituire facilmente un file nella vostra Libreria media invece del solito processo di cancellare un file e ricaricarne un altro al suo posto.
- WordPress Real Media Library – ecco un plugin con una miriade di strumenti per la gestione di cartelle e file multimediali. Offre opzioni per l’ordinamento personalizzato delle immagini, caricamenti avanzati e creazione di gallerie.
Come Proteggere le Vostre Directory WordPress
I permessi dei file di WordPress rappresentano una linea di difesa per tenere gli intrusi lontani dai vostri file del core. Spostando questi file in directory alternative si risolvono anche i problemi che possono sorgere.
Detto questo, avete anche la possibilità di proteggere con password una directory per garantire che solo gli utenti con quella password siano in grado di accedere ai file più importanti di WordPress.
Il processo dettagliato per la protezione della password è spiegato qui, ma di seguito copriremo anche i passaggi di base.
- Create un file .htpasswd con l’aiuto di questo generatore.
- Caricate il nuovo file nella directory di WordPress che volete proteggere con una password.
- Create un file
.htaccesscon il seguente codice incluso nel file.
AuthType Basic
AuthName "restricted area"
AuthUserFile /www/user/public/protecteddirectory.htpasswd
require valid-user
Aggiornate quel frammento di codice con il percorso della directory che volete proteggere. Cambiate anche il percorso e i nomi delle directory.
Questo è il modo ideale per proteggere con password un sito che usa un host con Apache. Gli utenti di Kinsta possono contattare il team di supporto tecnico per proteggere con password i loro file.
Come Sostituire i File del Core di WordPress
Potreste chiedervi perché mai dovreste voler sostituire i file core di WordPress. Se avete letto una qualsiasi parte di questo articolo avete già sentito un paio di volte che toccare i file del core è di solito una cattiva idea.
Tuttavia, la sostituzione di un file principale, se non di tutti i file del core, fornisce una soluzione per un sito web inaccessibile o compromesso. In questo modo, state sostituendo i file compromessi per assicurarvi che nessuno di essi sia presente al riavvio del vostro sito.
Tuttavia, è importante avere già un backup del sito web memorizzato altrove per garantire che l’installazione del nuovo file di base possa tornare a quello che il sito era prima.
La buona notizia è che molti file del core non vengono mai toccati nel corso della vita di un sito WordPress. Pertanto, avete l’opportunità di scambiare semplicemente i vecchi file del core con quelli nuovi (lasciando il contenuto primario e i file delle risorse) nel tentativo di ripristinare il vostro sito web e riportarlo al suo stato prima dell’attacco o dell’errore che ha causato il problema.
La cosa interessante è che i vostri file del core vengono già sostituiti in background se avete attivato gli aggiornamenti automatici di WordPress. Tuttavia, vogliamo capire come sostituire questi file anche manualmente.
Per iniziare, aprite il vostro client FTP e individuate la cartella public sotto la vostra directory principale. I file del vostro sito web sono ancora disponibili anche se il vostro sito è inaccessibile.

Andate alla pagina di download di WordPress.org e scaricate i file del core di WordPress più recenti. Questo è un file zip, quindi salvatelo in un posto che ricorderete sul vostro computer.

Sul vostro computer, decomprimete i nuovi file del core in modo da vedere una nuova cartella normale con lo stesso nome. Aprite quella cartella e fate clic nella cartella WordPress per rivelare i nuovi file del core.
Cancellate la cartella wp-content e il file wp-config-sample.php.
La ragione di questo è che non vogliamo sostituire i file wp-content o wp-config.php sul vostro sito attuale. Altrimenti, vi ritroverete con una reinstallazione completamente vuota, eliminando tutto il lavoro di progettazione che avete fatto prima.
È accettabile sostituire questi file solo se avete un backup completo e recente.

Senza i file wp-content e wp-config-sample.php i vostri nuovi file del core dovrebbero apparire così:

Aprite il vostro client FTP e accedete al vostro sito web usando le credenziali SFTP trovate nel vostro account di hosting. Potete trovare maggiori informazioni in questa guida.
Una volta connesso, potete vedere i file del vostro sito. Andate alla cartella pubblica per aprire i vostri attuali file di WordPress.
Sull’altro lato del vostro client FTP, individuate la nuova collezione di file del core di WordPress. Se state usando la vista affiancata nel client FTP, entrambi i lati dovrebbero apparire quasi identici, tranne i file wp-content e wp-config.php; li abbiamo rimossi prima dall’ambiente locale.

Trovate i file wp-content e wp-config.php nella vostra directory pubblica di WordPress.
In questo passaggio, mantenete quei file e rimuovete il resto. Potete eliminare il resto dei file, ma di solito è prudente spostarli in un’altra cartella temporanea nel caso qualcosa vada storto.

Prima di rimuovere questi file, il vostro sito web potrebbe apparire correttamente nel frontend. È anche possibile che stiate ricevendo un errore e forse è proprio il motivo per cui state completando questo processo.
Per una dimostrazione, ecco come appare il nostro sito web di prova prima di rimuovere qualsiasi file:

Una volta che avete rimosso tutto, tranne i file wp-content e wp-config.php, l’unica cosa che gli utenti vedono sul vostro frontend è una pagina vuota, un errore o un elenco di directory. Per minimizzare l’impatto del vostro sito che va offline per un momento, aggiungete un nuovo file index.php nella directory del vostro sito e scrivete un messaggio nel file per avvisare della manutenzione.

Andando avanti, ora è il momento di trasferire tutti i nuovi file del core nella directory del vostro sito web. A seconda del vostro client FTP, questo di solito comporta il trascinamento dei nuovi file del core per sostituire quelli vecchi o potenzialmente il loro caricamento dal vostro computer.

Una volta che il trasferimento è completo, tutto nella vostra cartella pubblica dovrebbe apparire quasi identico a quello che avevate prima. L’unica differenza è che questi sono file di base completamente nuovi (puliti) e, si spesa, dovreste aver risolto qualsiasi problema che avevate prima.

Assicuratevi di verificare il frontend del vostro sito dopo il trasferimento. Nel nostro test, ha riportato il nostro sito alla normalità, mantenendo il contenuto e lo stile intatti grazie al fatto che non abbiamo sostituito file come wp-content e wp-config.php.

Nota: dovrete aggiornare il vostro database o importarlo da un backup. WordPress vi chiede di aggiornare il vostro database quando accedete di nuovo alla vostra bacheca di amministrazione. Un’importazione di backup del database è di solito possibile tramite il vostro plugin WordPress preferito per il backup. Kinsta fornisce un backup del vostro database per impostazione predefinita.
Pulire i File WordPress
La directory WordPress e i suoi file funzionano come una macchina. Alcuni file agiscono come batterie, altri come interruttori di accensione, mentre altri sono più come l’importantissimo motore. Se mantenuto e messo a punto, il veicolo che è WordPress funziona in modo efficiente e fornisce ciò che è necessario su base regolare.
Tuttavia, a volte può esserci una parte difettosa o qualcosa che semplicemente non funziona più come prima. Questo è il motivo per cui WordPress, i plugin e i temi vengono aggiornati. Ed è anche il motivo per cui chi si occupa di sviluppo fa mantenimento costante ed esegue il backup dei siti per mantenerli performanti e per proteggerli nel caso in cui qualcosa vada storto.
Come per un’auto, è necessario tenere pulito tutto, dall’olio ai tappetini. Altrimenti si corre il rischio di creare ulteriori problemi lungo la strada.
Dal momento che i file sono quelli che di solito richiedono la pulizia, vogliamo andare oltre alcuni passi che potete prendere per assicurarvi che le vostre directory siano limitate all’essenziale e che i vostri file non siano ingombri di spazzatura.
Ecco un rapido processo di pulizia per far brillare i vostri file:
- Eliminate articoli e pagine non necessari insieme al contenuto di scarsa qualità, ai duplicati o al contenuto vecchio che nessuno dei vostri utenti troverà utile.
- Eliminate i commenti spam per limitare il carico sul vostro database e tenere fuori gli intrusi. Il plugin Akismet è la soluzione migliore per eliminare automaticamente i commenti spam.
- Sbarazzatevi delle risorse che si caricano su ogni pagina o che rendono il vostro sito web lento. Il plugin WP Asset Clean Up ha le migliori funzionalità per questo processo, soprattutto quando si tratta di diminuire il numero di richieste HTTP tra i file.
- Prendete un approccio automatico per ripulire il vostro database. Il database è tecnicamente separato dai vostri file WordPress, ma lavorano tutti insieme. Prendete in considerazione un plugin come WP-Optimize o uno dei tanti plugin di ottimizzazione del database per identificare le voci di dati inutili e liberarvene per sempre.
- Ottimizzate i vostri elementi multimediali in modo che non rendano la vostra cartella
wp-contentla principale colpevole di tempi di caricamento lenti. Esistono vari plugin di ottimizzazione delle immagini e metodi da considerare. - Sbarazzatevi dei vecchi temi e plugin. Questi si trovano nella vostra cartella
wp-content, ingombrano il server e potenzialmente rallentano il sito. - Gli aggiornamenti dei plugin, di WordPress e dei temi sono essenziali per chiudere le falle nella vostra infrastruttura di sicurezza e per assicurare che la vostra directory di file funzioni bene. Assicuratevi di eseguire aggiornamenti automatici, se possibile.
Leggete la nostra guida approfondita sull’ottimizzazione completa dei siti WordPress per migliorare le prestazioni in ogni area del vostro sito.
Riepilogo
Esplorare ogni aspetto dei file del core di WordPress richiede pazienza, ma è un processo gratificante che aiuta ad avere più fiducia quando si lavora con WordPress, permette di prendere le giuste decisioni e fare modifiche quando necessario. Inoltre, la conoscenza dei file di WordPress vi assicura che state rispettando le procedure di sicurezza e di backup necessarie nel caso in cui succeda qualcosa con il vostro sito web.
Per un quadro completo dell’intera struttura dei file “root” di WordPress, date un’occhiata al documento ufficiale dei file di WordPress. Spiega ogni file in modo approfondito e può chiarire le domande che avete sui file non inclusi in questo articolo.
Fateci sapere nei commenti qui sotto se avete domande o pensieri su file e directory di WordPress!