Did you try to visit your website in Firefox only to be met by a message telling you that “The page isn’t redirecting properly”?
This error message is unique to the Mozilla Firefox web browser and indicates some problem with a redirect on your site. It could be due to several things, or just one. We’ll help you figure it out below.
In this post, you’ll learn how you can fix the “The page isn’t redirecting properly” error message for WordPress sites, Nginx servers, and PHP apps. The same steps can also address situations where you might see this message in Google Drive or on other websites that you’re visiting.
Let’s go!
What Does “The Page Isn’t Redirecting Properly” Mean?
The “The page isn’t redirecting properly” error displays when Firefox gets stuck in an infinite redirection loop.

For example, “Page 1” might redirect you to “Page 2”, which might redirect you back to “Page 1,”… which would then redirect you straight back to “Page 2,” and so on in an infinite loop.
Instead of getting stuck in this redirect loop forever, Firefox will give up and tell you that “The page isn’t redirecting properly.”
This issue can appear on pretty much any site. You might see it on Google Drive or YouTube in some situations. Or, if you’re a WordPress webmaster, you might see it when you try to access your WordPress website.
If you also use the Chrome web browser, you might’ve experienced this same issue, but with a different name: ERR_TOO_MANY_REDIRECTS. We have a whole post on how to fix the ERR_TOO_MANY_REDIRECTS error, and all of the tips in that post will also apply to Firefox’s “The page isn’t redirecting properly” error because it’s the same fundamental problem.
Why the “The Page Isn’t Redirecting Properly” Message Occurs
The root cause of this error message is always some redirect misconfiguration on the site where you’re having problems.
However, there can be many different causes of that misconfiguration, making it a bit tricky to chase down the problem.
Over the rest of this post, we’ll share some tips and tactics you can use to diagnose and fix what’s causing the error.
Try These Fixes First
In a moment, we’re going to share specific troubleshooting steps for fixing this error message on WordPress sites, Nginx, and PHP.
However, before you move to those steps, or if you’re having issues with a website that you don’t control (such as Google Drive or YouTube), we recommend performing these two basic troubleshooting steps first.
Performing these two steps will automatically fix a lot of these redirect problems. If these methods don’t fix the problem, you can continue to the more specific fixes. But if these tips do get things working again, you’ll have saved yourself a lot of time and frustration.
1. Clear Your Browser Cache
The first action you should take when encountering pretty much any error is to clear your Firefox browser cache.
Firefox (and all other browsers) will store a website’s static files on your local computer in a cache to improve performance. That way, Firefox can load these resources straight from your computer instead of re-downloading them on every new page load.
However, if these files are out of date for some reason, that can trigger many different errors, including the “The page isn’t redirecting properly” error. By clearing your cache, you’ll force Firefox to re-download new versions of the files, which can often fix the problem.
First, enter the following text in your browser’s navigation bar to open the privacy settings:
about:preferences#privacy
Or, you can manually open this area by following these instructions:
- Click the hamburger icon in the top-right corner.
- Select Options from the dropdown to open the settings area.
- Go to the Privacy & Security tab.
In the Privacy & Security area, find the Cookies and Site Data section and click the Clear Data button:

In the popup that appears, select the Cached Web Content option and then click Clear:

Now, reload the page you’re having issues with and see if it’s working. If it’s not, continue to the next step.
2. Clear Cookies for the Site With Problems
Another common cause of the “The page isn’t redirecting properly” message is an issue with the site’s cookies.
Like with browser cache, the solution is to clear your browser cookies for the site in question.
To avoid logging yourself out of every site you visit, you’ll only want to clear cookies for the specific domain where you’re experiencing issues. There’s no problem with removing all of your cookies — it’s just a pain to have to log in to every site again, which is why it’s probably better to go with the targeted approach.
To perform this targeted deletion, go back to the Cookies and Site Data settings (just like you did for the browser cache), only this time, click the Manage Data button:

In the popup:
- Search for the domain name of the site that you’re having issues with.
- Select it from the list.
- Click Remove Selected.

In the confirmation prompt that appears, click Remove again:

Then, reload the page and see if it’s working again. Note that if the site requires a username/password, you’ll need to log in again.
If neither of these tips fixed the problem, you could continue reading for some more targeted solutions.
How To Fix “The Page Isn’t Redirecting Properly” in WordPress
If you see the “The page isn’t redirecting properly” message on your WordPress site, and the two troubleshooting steps above didn’t fix the problem, you might need to dig into some WordPress-specific fixes.
As we mentioned above, the error results from some redirect issue on your site. On WordPress, this redirect problem could come from any of these:
- WordPress settings (especially if you recently migrated a site or changed a critical setting)
- Plugins
- SSL certificates or HTTPS configuration
- Cloudflare SSL configuration
- Server redirects
To help you determine where you should start troubleshooting, you can use a redirect checker tool like HTTP Status and Redirect Checker to analyze what’s happening in your redirect loop. Just enter the URL of the site you’re having issues with, and the tool will break down the redirect chain by each step.
For example, if you see that your site is redirecting back and forth between the HTTP and HTTPS versions of the site, that’s a pretty good sign that the problem has something to do with HTTPS or SSL usage on your site, so you should start your troubleshooting there.
If you don’t see any pattern, you can move through the below troubleshooting steps in order.
Check Your HTTPS Settings
Your site’s HTTPS settings can be a common source of redirect misconfigurations. There are a few potential issues here:
- Forcing HTTPS without installing an SSL certificate: If you try to force HTTPS usage without installing an SSL certificate, it will trigger this error. If you’re hosting at Kinsta, we’ve written a guide on using SSL certificates. Otherwise, consult your host’s support for help.
- Using an SSL plugin: Whenever possible, we recommend updating your hard-coded links to use HTTPS instead of using an SSL plugin like Really Simple SSL. You can do this by running a search and replace on your site’s database. If you’re a Kinsta client, reach out to support, and we can do this for you.
- Having a misconfigured HTTP to HTTPS redirect: Force-redirecting all HTTP traffic to HTTPS is good, but you’ll want to make sure you’ve correctly set up the redirect.
Check Cloudflare SSL Settings
If you’ve configured your WordPress site to use Cloudflare, you might see the error message due to Cloudflare’s SSL settings. Typically, this error happens when you’ve already installed an SSL certificate on your site’s server, but you’re still using Cloudflare’s Flexible SSL setting.
To fix this, you’ll want to switch from Cloudflare’s Flexible SSL/TLS encryption mode to its Full option.
Open your Cloudflare dashboard and go to the SSL/TLS tab. Then, change the SSL/TLS encryption mode from Flexible to Full (or Full (strict) if you can):

Check Your WordPress Site Settings
If you can still access your WordPress dashboard, you should check your site URL settings (Settings > General).
These should match each other. Additionally, if you’ve set up a redirect from WWW to non-WWW (or vice versa), you’ll want to make sure your site settings match the permanent URL you set up with your redirect.
For example, if you set up a redirect to send all traffic from https://yoursite.com to https://www.yoursite.com, you should make sure that your WordPress site address is https://www.yoursite.com.

If you can’t access your WordPress dashboard, you can manually override these values by editing your site’s wp-config.php file. You can access and manage this file by connecting to your server via FTP.
Add the following code snippet to the file, making sure to replace the example URLs with your site’s actual URL:
define('WP_HOME','https://yourdomain.com');
define('WP_SITEURL','https://yourdomain.com');
You can learn more about changing your WordPress URL for a deeper look at these and other methods.
Temporarily Disable WordPress Plugins
In some situations, a WordPress plugin can cause the “The page isn’t redirecting properly” error if it triggers a redirect loop for some reason. This issue could be because of the plugin itself or compatibility (with another plugin, theme, or other custom code).
To quickly test if it’s a plugin issue, you can try deactivating all of your plugins. If your site starts working once you’ve deactivated them, you’ll know that one of your plugins is causing the problem.
If you can still access your WordPress dashboard, you can deactivate your plugins from the Plugins area.
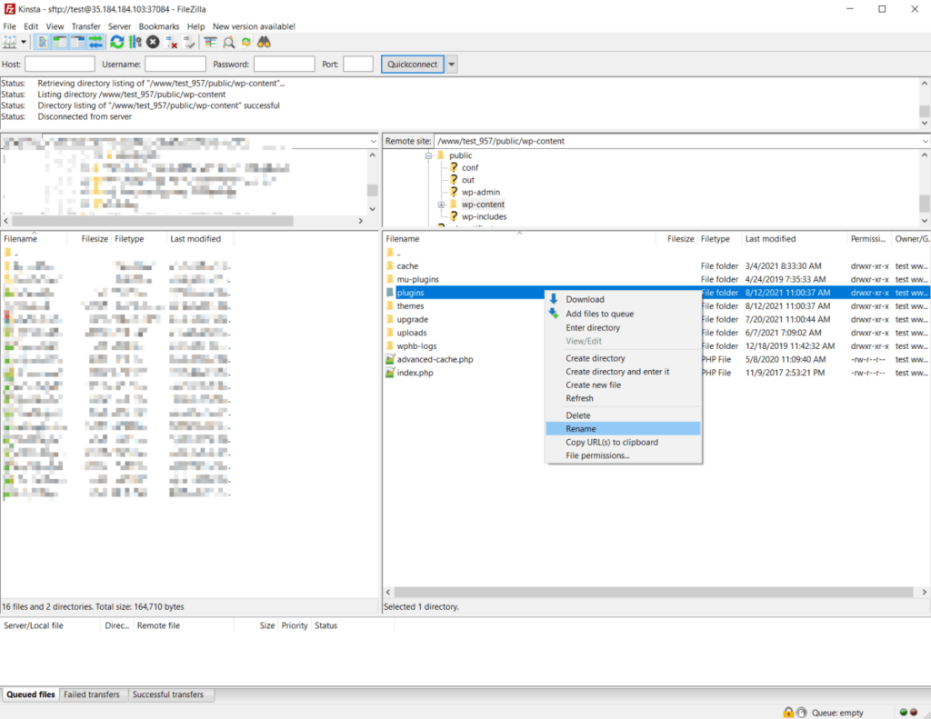
If you can’t access your dashboard, you can disable your plugins via FTP:
- Connect to your server using FTP/SFTP and your preferred FTP client.
- Navigate to the wp-content folder.
- Rename the plugins folder to plugins_old.
- Open your site and see if the problem persists.

If your site starts working, log in to your WordPress dashboard. Once you’ve logged in, you can go back to your FTP client and rename the folder back to plugins.
When you go to the Plugins area in your WordPress dashboard, WordPress will have deactivated all your plugins. You can then reactivate them one by one via your dashboard, testing your site again each time until you find the plugin that’s causing the problem.
Check Redirects on Your Server
If you’ve set up misconfigured redirects on your server, those could also be causing issues with redirect loops.
How you’ll address this depends on whether your host uses the Apache or Nginx web server. Kinsta only uses Nginx, but some other web hosts use Apache.
Apache .htaccess File
With Apache, you can set up redirects by using the .htaccess file. However, a misconfiguration here can trigger the error message in Firefox.
To fix this, you can tell WordPress to generate a new .htaccess file:
- Connect to your server using FTP.
- Find your existing .htaccess file — it should be in the root folder.
- Rename the current file to .htaccess_old to disable it (while still keeping it around as a backup).
At this point, you can try to reaccess your site. If it’s working, open your WordPress dashboard and go to Settings > Permalinks. Then, click Save Changes (without changing any settings). This setting will force WordPress to generate a new .htaccess file.
If you can’t access your WordPress dashboard, you can manually recreate this file by:
- Creating a new file named .htaccess using your FTP client.
- Adding the code snippet below to the file.
# BEGIN WordPress
<IfModule mod_rewrite.c>
RewriteEngine On
RewriteBase /
RewriteRule ^index\.php$ - [L]
RewriteCond %{REQUEST_FILENAME} !-f
RewriteCond %{REQUEST_FILENAME} !-d
RewriteRule . /index.php [L]
</IfModule>
# END WordPress
Nginx .conf File
If your host uses Nginx, it can be a little trickier to troubleshoot as the contents and location of the config file — normally nginx.conf on Nginx servers — will vary depending on the hosting provider. For that reason, we recommend asking your support for help.
If you host with Kinsta, you can go to the Redirects tool in your site dashboard to see if you’ve accidentally set up a misconfigured redirect. Or, reach out to our support team, and we’ll be happy to check for you.

If you’re still having issues with the “The page isn’t redirecting properly” in Nginx and editing the .conf file didn’t solve them, the most likely problem is that you’ve added a series of rewrite directives resulting in an infinite redirect loop.
This issue can happen with any rewrite rule, but it’s expected when writing rules to move from HTTP to HTTPS or redirecting WWW to non-WWW (or vice versa).
If you’ve recently added new rewrite rules in your nginx.conf file, those rules are likely the culprit. Try removing them and see if that fixes the problem. If it does, you know that you have a problem with the syntax of the rewrite rule that you’ve added.
How to Fix “The Page Isn’t Redirecting Properly” in PHP
If you see “The page isn’t redirecting properly” in PHP, two common troubleshooting steps are:
Check Your Redirects
If you’ve set up a redirect using PHP, such as via the header() function, that can be a common source of redirect issues.
Your first step should be to debug the function and make sure you haven’t set it up in a way that will create a redirect loop. Follow the steps we’ve already discussed to fix any misconfigurations.
Check for Issues With Login/Session
Many PHP issues with this error result from problems with login and session behavior — for example, a function that checks whether or not a user is logged in and then redirects them to the login page if they’re not.
If you don’t correctly set up checks for sessions, you can essentially trap users in an infinite redirect loop.
Summary
The “The page isn’t redirecting properly” error is a Mozilla Firefox-specific error message that appears when a page has encountered an infinite redirection loop. It’s the same as the ERR_TOO_MANY_REDIRECTS error message in Chrome.
To troubleshoot this error, you should start by trying two things:
- Clearing your Firefox browser cache.
- Clearing the cookies for the site where you see the error.
If you have a WordPress site and the error message persists after trying those two steps, you can follow the WordPress-specific steps in this guide to investigate the issue further. And be sure to follow redirect best practices to minimize your chances of encountering this error in the first place.
Do you still have any questions about fixing the “The page isn’t redirecting properly” error in WordPress or other situations? Leave a comment and let us know!